Главная Юзердоски Каталог Трекер NSFW Настройки

Трёхмерная графика

Ответить в тред Ответить в тред
Check this out!
<<
Назад | Вниз | Каталог | Обновить | Автообновление | 698 191 162
Blender-тред #209 Аноним 18/02/22 Птн 18:30:39 292202 1
16439955875610.png 366Кб, 800x400
800x400
Тред посвящен прогрессивному, определённо лучшему открытому ПО!

Blender — профессиональный пакет 3D разработки.
Бесплатный, с открытым кодом. Есть моделинг, скульпт, развёртка, покраска, анимация 3D+2D, композитинг, монтаж, трекинг и много чего ещё.

Основные версии:
релиз 3/0 https://www.blender.org/download/
LTS 2.83.14 https://www.blender.org/download/lts/
Сборки (например от Bonestudio): https://blender.community/c/graphicall/
Альфа 3.1 https://builder.blender.org/download/

Ответы на вопросы с латиносом по понедельникам в 19:00 МСК на официальном канале блендера: https://www.youtube.com/channel/UCSMOQeBJ2RAnuFungnQOxLg
Задавать можно заранее в треде на https://blender.community/c/today/ Там же выходят анонсы фич и некоторые уроки.

Хочешь вкатиться?
Обязательно посмотри пару вводных уроков по интерфейсу. Своё устройство окна, необычно, но очень удобно. И в целом не пытайся освоить тыком — будешь страдать.

Не умеешь моделировать?
Делай пончик, наковальню, шамана по урокам. Читай про моделирование, смотри как делают другие. Сначала сложновато, потом легко и быстро. Учи хоткеи — с ними сильно быстрее. Есть менюшки и быстропоиск всех функций. Найди мотивацию в том, что хочешь создать. Придерживайся идеи, и придёшь к успеху.

Не бойся постить свои работы.
Игнорируй идиотские ответы и агрессивные выпады: поехавшие в меньшинстве, хоть и громко кричат, адекватные в большинстве.

Осваивай курсы, проходи туториалы, выкладывай работы и доминируй над местными неосиляторами, которые годами не могут вкатиться в 3D.

Рекомендуемые (анонами) ютуб-каналы.
На русском:
https://www.youtube.com/channel/UCLYrT1051M_6XkbEc5Te8PA
https://www.youtube.com/channel/UCuFIe_lhJuWwVdaguqNP6_A
https://www.youtube.com/user/fastaboutblender/videos
https://www.youtube.com/channel/UCTsJ31POjQwlPWJvxurINXA

На английском:
https://www.youtube.com/channel/UC9VayT7q3pQ7tdF-TG4Q0yQ
https://www.youtube.com/channel/UCOOmTjuGS9VwH3rziflB7Xg
https://www.youtube.com/channel/UCbmxZRQk-X0p-TOxd6PEYJA
https://www.youtube.com/channel/UCp7EwodJcppc6GqiRcnCpOw

Сборник полезных ссылок по теме и рядом: https://anon.to/wBZdex

Список популярных аддонов с краткими аннотациями:
https://github.com/agmmnn/awesome-blender

Прошлый - >>>>291316 (OP)
Аноним 18/02/22 Птн 21:22:08 292210 2
Есть какой-нибудь годный урок по дыму? Чтобы всё объяснили.
Аноним 18/02/22 Птн 22:23:34 292213 3
>>292202 (OP)
Блендерастов развелось повсюду, теперь они изучив один только блендер лезут искать работу тридэ, и сука находят. Взяли в компанию разработки мобильной игры (ведь артдир тупой и думает что блендер норм) двух блендерастов, и знаете что? Они нихуя кроме блендера не знают, ни збраш, ни майю, тридэкоат нихуя. Везде визжат про то какой блендер охуенный и универсальный, сами ленивые тупые бляди. И им еще платят хорошую ЗП за то что они там хуйней страдают, ебаный даун делал ссаное ведро 17 часов, 17 сука часов в цилиндре сделать экструд и накинуть текстуру дерева ему для этого понадобилось 17 ебаных часов. Примитивные лоу поли локации для мобильной игры, сука три недели 2 дибила делали. На каждый примитивный ассет у них уходит не менее 20 часов.
Аноним 18/02/22 Птн 23:11:54 292214 4
>>292213
А потом ты проснулся обосранным?
Аноним 18/02/22 Птн 23:31:52 292215 5
>>292213
хуя у тебя горит
Что, осознал уже что надо перекатываться?
Аноним 18/02/22 Птн 23:48:09 292216 6
>>292213
У меня обратный бомбаж. 2 года едрю блендер, но заработал за это время 7 (семь) тыщ рублей.
Аноним 18/02/22 Птн 23:54:24 292217 7
>>292213
что за контора то?
Аноним 19/02/22 Суб 00:23:59 292220 8
>>292213
Так все правильно, привыкли уже что к вам как к скоту относятся, так и надо, я бы вообще ведро неделю бы делал, а то и две. На развертку бы дня 3 потратил
Аноним 19/02/22 Суб 00:51:49 292221 9
smoke.mp4 11323Кб, 1920x1080, 00:02:06
1920x1080
Аноним 19/02/22 Суб 02:32:24 292225 10
Есть ли возможность отрендерить сцену 2 раза с разными условиями и получить их в композиторе? А то я попробовал в разные слоты отрендерить, а в композиторе не получается достать.
Аноним 19/02/22 Суб 05:41:19 292234 11
>>292213
У меня такой же случай был, а после того случая
Аноним 19/02/22 Суб 06:11:55 292235 12
>>292213
>Они нихуя кроме блендера не знают, ни збраш, ни майю, тридэкоат нихуя
А майегоспода знают блендер?
Аноним 19/02/22 Суб 09:32:40 292245 13
А нахуя тридэкоат? Зебра понятно, но остальное?
Аноним 19/02/22 Суб 09:38:33 292246 14
>>292245
хендпеинт тока никому не говори.
Аноним 19/02/22 Суб 10:02:35 292248 15
>>292213
Как же тебе печиот то, если это не маняфантазии.
Охуенная у вас рогы та копыта если вы набираете ребят с дыркой в голове не удосужившись провести им собес нормально. Тут уже притензии к рекрутерам где вы их сами взяли если они набирают каких то пидоров.
> (ведь артдир тупой
Ну ты то куда умнее него, но только артдир он а не ты, если насосал должность то ты чому не насосал? Или ты хика который не ходит на копротивы, не рубиться в игрули с коллегами и тд, сидит такой в углу с перекошеным от бессильной злобы лицом и что то шепчет.
Так в чем собственно у тебя багор? В том что кто то пиная хуи получает дохуя? Что мешает пинать тебе или качать скилы?
Было у нас пару таких же уебанов типа как ты, ходили скулили что платють мало работать заставляют на оплачиваемую переработку умоляют остаться, спросил у них хули они тогда сюда ходят а не найдут работу которая доставляет, ответили мол ну тут же дениги платят. Так что ты либо сношай этих пидоров, учи, подсказывай, это так то не михалычи со второго этажа, а твои коллеги, с которыми тебе ебошить не один день. Либо терпи.
Аноним 19/02/22 Суб 10:03:09 292249 16
>>292216
Сколько это долоров?
Аноним 19/02/22 Суб 14:30:31 292258 17
>>292215
Я осознал что людям может сказочно вести, зная один блендер (да и то скорей всего не особо хорошо) можно найти хорошо оплачиваемую работу если уметь хорошо пиздеть, и познакомится с нужными людьми.
Аноним 19/02/22 Суб 15:00:07 292261 18
>>292258
Факт, даже блендер знать не надо.
Я знаю чела, который воровал чужие модели и выдавали за свои работы, а еще он очень хорошо умел класть лапшу на уши. В результате, только через пару месяцев оплачиваемой "работы" парень вылетел
Аноним 19/02/22 Суб 16:06:26 292271 19
>>292258
>можно найти хорошо оплачиваемую работу если уметь хорошо пиздеть, и познакомится с нужными людьми.

ХАХаахаха хуя ты истину осознал. Так происходит везде.
Аноним 19/02/22 Суб 18:15:56 292280 20
>>292202 (OP)
Какие хоткеи для быстрого переключения между рёбрами/гранями/вершинами при эмуляции нампада?
Аноним 20/02/22 Вск 11:03:24 292327 21
1531994463762.mp4 4619Кб, 1280x1024, 00:00:10
1280x1024
Пока душный тунеядец изо всех сил перемогал в соседнем треде, сделал предыдущему топору младшего братика. Разумеется по концепту, для практики. Остался еще один.
Аноним 20/02/22 Вск 11:40:36 292330 22
16079504397260.jpg 159Кб, 960x900
960x900
>>292216
Становись форексо-дебилом, там надо только две кнопки нажимать. Можно даже в кровати это делать, мощный пука не нужон
Аноним 20/02/22 Вск 11:47:05 292331 23
16097418086620-b.jpg 35Кб, 604x340
604x340
>>292213
>в компанию разработки мобильной игры
Опять? Постоянно слышу, что кто-то в рашке разрабатывает очко очередную игру, но так ни одной и не видел. Покажите быстро!
Аноним 20/02/22 Вск 12:47:11 292335 24
Анон, спасай, прямоугольное выделение перестало работать, не выделяет не сбрасывает, ни в каком режиме, другие типы выделения работают, а прямоугольное выделение как будто его вообще нету, блен 2.93
Аноним 20/02/22 Вск 12:54:08 292338 25
>>292335
При зажатом контроле работает, как сделать что б без контрола?
Аноним 20/02/22 Вск 12:54:48 292340 26
Аноним 20/02/22 Вск 12:56:15 292341 27
image.png 4Кб, 158x93
158x93
>>292340
Если зажимать альт или контрол то выделяется, а просто прфмоугольное выделение по лкм не работает
Аноним 20/02/22 Вск 13:00:54 292342 28
>>292341
Еще при выделении боксом не появляется рамка области выделения
Аноним 20/02/22 Вск 13:04:12 292343 29
>>292342
В старых файлах в которых точно все работало так же не работает ни вновых писос какойто
Аноним 20/02/22 Вск 13:07:19 292344 30
Спаси анонче, очень нада
Аноним 20/02/22 Вск 13:17:28 292345 31
>>292331
>мобильной игры
Тащемта дохуя мобильного говна, рашка давно на этих рельсах, только недавно стали мидкор какахи делать, а так чисто казуальщина в основном.
Аноним 20/02/22 Вск 13:19:14 292346 32
>>292344
Возможно случайно забил какой-то хоткей на выделение, проверь.
Аноним 20/02/22 Вск 13:27:56 292347 33
image.png 2018Кб, 2560x1600
2560x1600
Как поменять цвет крестика в едит моде? я его нихера не вижу!!
Аноним 20/02/22 Вск 13:32:13 292348 34
>>292346
Удолил кривой адон и все заработало
Аноним 20/02/22 Вск 13:51:08 292354 35
>>292347
в настройках оболочки курсор надо было поменять пиздос...
Аноним 20/02/22 Вск 14:14:57 292355 36
>>292345
>рашка давно на этих рельсах
>снова ни одного примера рашко-игры
зафиксировал информацию
Аноним 20/02/22 Вск 14:29:37 292356 37
>>292355
>мелкобуквенное чмо опять нихуя не знает
Про плейрикс хотя бы почитай, дегрод.
Аноним 20/02/22 Вск 14:43:20 292357 38
>>292356
Там из рашкованского только основатели, которые клепали вдвоем игры в нулевые и съебались в Дублин. Работают на них разработчики во многих странах. Это и есть исконно русские игры? Что сейчас выпускают конторы, которые находятся в рашке и берут блендерастов моделить ведро 17 часов?
Аноним 20/02/22 Вск 15:27:41 292359 39
Аноним 20/02/22 Вск 15:33:56 292361 40
>>292357
>Работают на них разработчики во многих странах.
Ты сейчас весь гейдев.
Аноним 20/02/22 Вск 15:36:38 292363 41
>>292359
Ну вот, так бы сразу. Первая же ссылка https://corp.101xp.com/career и нас встречает негр, командующий рашкованами))))))
Аноним 20/02/22 Вск 15:42:40 292364 42
7bb056351c.jpg 841Кб, 1024x933
1024x933
>>292359
Appscraft > Симулятор Тюрьмы
ОРУ БЛЯДЬ!!!
Аноним 20/02/22 Вск 15:45:08 292365 43
>>292364
Пиздец, ты вчера родился? про тюрягу не слышал?
Аноним 20/02/22 Вск 15:47:12 292366 44
>>292357
>Там из рашкованского только основатели
>Работают на них разработчики во многих странах
Ты бы хоть узнал для начала о чем речь, а не сходу в штаны срал. У плейрикса только три офиса за границей (если хохлятину с бульбаруссией вообще можно заграницей назвать), остальные офисы и преобладающая часть работников торчат в россии.

>Это и есть исконно русские игры
Представляешься себе - да. Большинство гейдевов в росссии кормятся мобильными дрочильнями. И делают это весьма успешно.

>клепали вдвоем игры в нулевые и съебались в Дублин
Опять фантазии... Давай расскажу: эти два братка всю дорогу пока были школотой/студнентотой торчали в игровых клубах ебошась в доту и третий варик. Реже - говнокодили. Когда старшой выпустился с физмата ему батька (местный богатей) дал бабла на бизнес и офис подогнал нашел. Потом они в родной вологде они проторчали довольно долго и в ней же и поднялись (лет пять назад отстроили в вологде новый офис, довольно понтовый надо сказать) а за бугор съебали не так уж давно.
Так что не пизди, если не знаешь.
Аноним 20/02/22 Вск 15:51:31 292368 45
>>292365
Слышал что есть такое браузерное говно в ВК, многие любители тестов "кем ты был в прошлой жизни" и "сколько ты будешь зарабатывать" в нее играли. Проорал просто с интересов целевой аудитории
Аноним 20/02/22 Вск 15:53:46 292369 46
>>292366
Давно, не давно, съебали ведь? Выписаны из русских
Аноним 20/02/22 Вск 15:57:46 292370 47
>>292369
Ты сракой-то не крути. Твое мнение никого не ебет и ничего не меняет.
Аноним 20/02/22 Вск 16:06:17 292373 48
>>292370
А варгейминг чей? Бульбашский или кипрский?
Аноним 20/02/22 Вск 16:08:14 292374 49
Аноним 20/02/22 Вск 18:07:44 292381 50
>>292364
Да, зэковские мотивы в стране сильны, они легко легли как на идиотов, так и на «скучающих по неведомой тюремной романтике».

Есть и более редкие случаи.
У меня была знакомая. Умная женщина. Высокий руководящий пост в коммерческой фирме, высокий доход. Играла в тюрягу.
— Нахрена?
— На работе так задалбывает вся эта строгость, отчётность и законность, что хоть в игре хочется побеспределить.

Ну то есть шутан с отстрелом она не вывозит, а браузерку на телефоне вполне.
Аноним 21/02/22 Пнд 08:50:57 292435 51
Сижу на блендер 2.83 с актуальным патчем
Какого хуя периодически дохнет нож? Могу резать обьект, все заебись, а потом хуяк через пол минуты условно(мб и больше) нож перестает работать, полностью неактивный.
Потом снова режет через n времени
Че за хуйня? Это баг или я че то не то мог нажать?
Аноним 21/02/22 Пнд 11:49:04 292438 52
>>292435
Скорее или второе, или топология какая-нибудь всратая.
Аноним 21/02/22 Пнд 14:57:31 292446 53
Блять poliquilt сломался на 3.1, не релаксит...
Аноним 21/02/22 Пнд 15:17:53 292447 54
untitled.jpg 85Кб, 1920x1080
1920x1080
Аноним 21/02/22 Пнд 15:23:49 292448 55
>>292446
Радует, что автор вроде не умер и пилит апдейт.

Есть ли альтернативы, релакса поликвилта для блендера?
Аноним 21/02/22 Пнд 19:11:48 292465 56
image.png 423Кб, 414x415
414x415
image.png 259Кб, 508x534
508x534
Аноны, чому в сайклс стекло из сабстенса выглядит пик 1, а в иви пик 2, что включать что в кукле работало так же как на иви, или киньте гайдом почитать, а то гугл показывает как настроить блендоровские маты а как настроить импортные под куклу хз, выручайтее братишки
Аноним 21/02/22 Пнд 21:57:12 292481 57
untitled.png 411Кб, 960x540
960x540
Прохожу туториал яна гилберта по тому как анимировать толпу людей.
Аноним 21/02/22 Пнд 22:16:03 292482 58
>>292465
Обычно сиренька означает, что отвалилась карта окружения или текстура.

Но вообще обработка стекла у них принципиально разная и в Иви нужно принудительно включать рефракшн например.
Аноним 21/02/22 Пнд 22:16:33 292483 59
>>292465
Обычно сиренька означает, что отвалилась карта окружения или текстура.

Но вообще обработка стекла у них принципиально разная и в Иви нужно принудительно включать рефракшн например.
Аноним 21/02/22 Пнд 23:12:33 292486 60
>>292482
То есть для стекла в кукле нельзя юзать деыолтный шейдер, нужно удалить добавить глес, прикрутить к нему колор рафне, нормали? Как настроить то? Какие карты нужны весь вечер искал так и не нашёл ничего
Аноним 21/02/22 Пнд 23:35:08 292488 61
cycles.png 1310Кб, 1920x1080
1920x1080
Эксперименции с дисперсией (фейковой, конечно) в суслятине
Аноним 22/02/22 Втр 08:26:26 292502 62
>>292465
После часов ковыряния гуглов, после переэкспорта текстур, я заметил что бэйс колор вместо аимедж стоял в аймедж секвенс, перетыкнул и все заработало как нужно, клятый блендер.
Аноним 22/02/22 Втр 11:32:03 292507 63
изображение.png 457Кб, 1490x544
1490x544
>>292486
В Иви нужно включать рефракшн, ставить условную толщину.
В Сайклзе можно использовать дефолт стекло, но оно будет страдать от типовых проблем пастрейсера (лучи из камеры), соответственно чаще всего читят, делая луч с ~3его сквозным, чтобы свет не терялся и освещал то что внутри стекла или не чернил.
Я для колпаков фар использовал вот такой переключатель, чтобы он не чернил то что внутри, как слева обычное стекло.

Аноним 22/02/22 Втр 11:35:15 292509 64
>>292507
Спасибо, а где теребится толщина?
Аноним 22/02/22 Втр 11:46:51 292511 65
изображение.png 21Кб, 802x203
802x203
>>292509
при переключении на Иви вот тут
Аноним 22/02/22 Втр 11:47:28 292513 66
>>292511
во вкладке материала само собой
Аноним 22/02/22 Втр 12:11:41 292514 67
>>292511
О спс, а то я со стеклом почти не работал, помнил что гдето в настроиках шейдера вмдел в видосе каком то опять бы поломался искал бы хз как
Аноним 22/02/22 Втр 14:19:39 292525 68
Аноним 22/02/22 Втр 15:22:56 292530 69
Есть цветная текстура, для свечения, как из нее сделать маску для эмишен? Что бы можно было добавить вариативности
Аноним 22/02/22 Втр 15:25:44 292532 70
>>292530
Нихуя не понятно. Хочешь нормальных ответов — спрашивай нормально, показывай что за "цветная текстура"
Аноним 22/02/22 Втр 15:48:45 292534 71
image.png 5Кб, 307x201
307x201
>>292532
Вот например есть карта емишен, если я добавляю какиенить свисто перделки к ней, подключив текстуру к шейдеру эмишен, то свечение расостроняется на всю модель, я вот хочу вытянуть из карты эмишен чб маску что бы ограничить воздействие толькро в пределах этой маски а не по всей модели
Аноним 22/02/22 Втр 16:53:59 292541 72
>>292534
Так суй это в цвет эмишона и всё.
Где чёрное, там светиться не будет. В чём проблема?

Аноним 22/02/22 Втр 16:58:45 292542 73
>>292541
В том что при прикручивании эффектов они работают не только в пределах эмишенаа
Аноним 22/02/22 Втр 18:34:39 292546 74
изображение.png 173Кб, 1505x503
1505x503
>>292542
Ну извлеки маску и работай по ней, например так.
Аноним 22/02/22 Втр 20:06:14 292549 75
Аноним 22/02/22 Втр 21:08:13 292556 76
>>292546
За такое извлечение luminance тебе любой композер/цветокор/шейдермахер еблище сломает.
Аноним 22/02/22 Втр 22:08:10 292560 77
>>292556
>сломает
Лишь в твоём манямире.

Это не люминанс, это маска по самому яркому из каналов. Лучший вариант для монохромных шейпов.
Аноним 22/02/22 Втр 22:26:40 292563 78
>>292560
Давай объясню: ты вглухую убиваешь края маски и из всех каналов вытаскиваешь весь шум. Но ты и этого понять не способен, ты - припизднутый необучаемый гундос.
Аноним 22/02/22 Втр 22:52:14 292564 79
>>292563
Какой шум, наркоман?
Это чистенький пнг.
Аноним 22/02/22 Втр 23:00:57 292566 80
>>292564
Подсунь что-то другое и пизда. Ни одна частность не оправдает колхозный подход. И вот еще что: не знать что вот это вот называется извлечением luma - это надо быть откровенным неучем. И да, для этого есть вот эта нода, которая все делает правильно: https://docs.blender.org/manual/en/latest/render/shader_nodes/converter/rgb_to_bw.html
Удивительно что гундосый эксперт об этом не знает.
Аноним 23/02/22 Срд 01:18:10 292572 81
>>292566
>что-то другое
>а если бы у бабушки был хуй
я наконец понял, кого тут шизиком называют и за что
Аноним 23/02/22 Срд 02:10:37 292573 82
>>292572
Ты бы лучше безграмотность свою ликвидировал, мелкобуква тупорылая. А то уже все раскидали куда что учить, но тебе лишь бы посраться.
Аноним 23/02/22 Срд 02:50:33 292575 83
>>292465
потомучто надо с элементарных вещей начинать изучать.

а все эти сабстенсы нахуй пока тебе не нужны.
Аноним 23/02/22 Срд 02:52:45 292576 84
>>292213
>ни збраш, ни майю, тридэкоат нихуя
а нахуйя это надо? мыж не максеры у нас все из коробки есть.
Аноним 23/02/22 Срд 07:05:04 292577 85
image.png 283Кб, 633x769
633x769
16449224344570.gif 1817Кб, 500x625
500x625
Уже не совсем новичок на связи.
Ребят, такая сетка допустима в хайполи или такое только под запечку сойдет?
Аноним 23/02/22 Срд 08:49:14 292579 86
>>292575
Ты то знаешь что посоветовать, Винду ещё посоветуй переустановить, пацик написал что прощелкал лицом, но ты высрался что кому рано учить.
Аноним 23/02/22 Срд 09:15:26 292580 87
>>292575
Это какие элементарные? Пончик сделать? паругигатон туторов навернуть а потом кубы дрочить? Так поясни мил человек, за элементарные вещи, чому в иви норм все подгружалось а в кукле нет?
Аноним 23/02/22 Срд 09:20:58 292581 88
>>292566
Алло, мне не нужно было люмию извлекать мне нужно бвло маску сделать из карты
Аноним 23/02/22 Срд 09:41:39 292582 89
oho4rki11u281.jpg 74Кб, 640x480
640x480
Как сегодня дела с сетевым рендером?
Аноним 23/02/22 Срд 10:08:16 292583 90
ЛесорубКошкаЧае[...].mp4 2592Кб, 904x500, 00:00:07
904x500
ЛесорубРубит.mp4 837Кб, 904x500, 00:00:04
904x500
ЛесорубСтругает.mp4 650Кб, 904x500, 00:00:03
904x500
>>292202 (OP)
Сап, котаны тридачеры, на связи ваш любимый блендндо-аниматор.
Оставляю очередной пост с прогрессом работы своей гавноАвторской анимации о двачере лесорубе. Работы проделано 1/4 часть, где-то минуты 3 от 10 мин.
Критику приветсвую, но не факт что что- то изменб в ЭТИХ сценах.


Аноним 23/02/22 Срд 10:32:31 292584 91
>>292581
Чел, ты учиться собираешься, или как любой приличный блендераст стремишься остаться идиотом?
Попробуй осилить это: извлечь ч/б маску из цветного изображения можно, конечно, до хуя разными способами, но, если нет какой-то охуеть специфичной цели, правильным будет перевод в ч/б как раз посчитав luminance (выше объяснено почему). В блендере разрабы даже ноду для этого подогнали. Сложно?
Аноним 23/02/22 Срд 11:52:01 292588 92
>>292573
>но тебе лишь бы посраться.
ёбаный дурак, школу закончи
Аноним 23/02/22 Срд 12:09:50 292589 93
>>292583
В первой кот слишком долго парит, во второй дерево очень уж сильно и медленно отклоняется, рещще надо.

А вообще рулит история и композиция кадра. 1й и 2й тесноваты, персонажи макушками в верх кадру упираются, чуть приподними и откати камеру на 1м, чуть откати на 2м и так же нижнюю границу по рукам
Аноним 23/02/22 Срд 12:49:15 292592 94
>>292584
Ну так то ты срач развел, конкретно под мою задачу пощел способ, но пришел ты и говоришь что не подошел и так не правильно, про чб забыл пушто редко пользуюсь, спасибо что напомнил
Аноним 23/02/22 Срд 12:54:23 292593 95
>>292580
> паругигатон туторов навернуть а потом кубы дрочить?

именно так.

а смысл тебе ленивому тюленю помогать ?
Аноним 23/02/22 Срд 13:08:39 292595 96
>>292593
Какой ты всезнающий, может это ты ленивый, епт!
Аноним 23/02/22 Срд 13:23:44 292598 97
>>292595
тыж уже решил проблему? причина, как и предполагалось, была в твоей невнимательности, и отсутствии понимания как такового.

Пара базовых туторов по рендерингу это бы все исправили и предотвратят кучу будущих проблем" в которых виноват блендер"

Вот это тебе реальная помощь.
Аноним 23/02/22 Срд 13:25:57 292599 98
>>292598
> так и не пояснил
> вскукарек про невнимательность о которой я сам потом и написал
Вот давай быстро и решительно поясни чому в иви робе а в кукле нет? Не можешь? Иди нахуй тогда, спасибо.
Аноним 23/02/22 Срд 13:29:43 292600 99
>>292592
Я всего лишь макнул гуню в его говно. Какой нахуй срач?
Аноним 23/02/22 Срд 13:38:13 292601 100
>>292599
потому, что ты идиот даже иви не включил. он бы тебе тот же самый засвет выдал.
Аноним 23/02/22 Срд 13:42:27 292603 101
>>292589
А я как раз пытаюсь избавиться от дёрганности. У меня обычно всё видео получается на 1.5% быстрее и я растягиваю его в афтере.
Насчёт дерева, согласен ищ=начально так и было, потом анимацию лесоруба поправил, а дерево не стал трогать.
>1й и 2й тесноваты
Пытался показать крупным планом.
В остальном всё понял. Спасибо.
Аноним 23/02/22 Срд 13:55:31 292604 102
image.png 251Кб, 499x525
499x525
image.png 419Кб, 412x414
412x414
>>292601
Скрин 1- иви, скрин 2 кукла, жду пояснений
Аноним 23/02/22 Срд 14:01:00 292605 103
>>292603
>У меня обычно всё видео получается на 1.5% быстрее и я растягиваю его в афтере.
Так выставь fps одинаковый. А ocio юзаешь?
Аноним 23/02/22 Срд 14:12:23 292606 104
>>292605
У меня в кадре 24 фрейма исходя из этого я создаю движения. Условно длительность делю на 3, 6, 12 или 24 фрейма мне так проще примерно понимать в случае какого движения сколько оно должно длиться, потому что во вьюпорте обычно падает производительность, даже при выключении всех лишних коллекций и материалов.
Аноним 23/02/22 Срд 14:16:32 292607 105
>>292604
первый скрин у тебя не иви а предпросмотр материалов иви
Аноним 23/02/22 Срд 14:18:19 292609 106
>>292606
Используй в начале упрощенные меши и/или viewport render animation, а уже потом на чистовую рендерь готовую анимацию.
Аноним 23/02/22 Срд 14:29:18 292611 107
Аноним 23/02/22 Срд 14:34:33 292613 108
image.png 89Кб, 487x279
487x279
image.png 181Кб, 467x347
467x347
Аноним 23/02/22 Срд 14:58:59 292616 109
>>292611
>>292613

тыж уже нашел причину? зачем продолжаешь в свитер срать?
Аноним 23/02/22 Срд 15:17:44 292618 110
>>292616
>потому, что ты идиот даже иви не включил. он бы тебе тот же самый засвет выдал
> первый скрин у тебя не иви а предпросмотр материалов иви
> Пара базовых туторов по рендерингу это бы все исправили и предотвратят кучу будущих проблем" в которых виноват блендер"
Мое собщение шизик читать не стал, зато сразу начал срать про базу, вот пусть теперь обьяснит как так то, заебал, сам не знает нихуя но кукарекает про то как надо, где я блендер винил в собственых косяках хз, но высраться то нужно ему.
> После часов ковыряния гуглов, после переэкспорта текстур, я заметил что бэйс колор вместо аимедж стоял в аймедж секвенс, перетыкнул и все заработало как нужно, клятый блендер.
Аноним 23/02/22 Срд 15:23:28 292619 111
>>292618
Просто игнорируй мелкобуквенных.
Аноним 23/02/22 Срд 16:16:48 292621 112
>>292619
уххх ебать. тут брехт анонсировал перетряску системы раскраски.

в кратце.

- ебашут систему слоев на нодах. с интеграцией в шейдеры.
- сам пайнтинг с проекционного переведут на то как сейчас скульптурные кисти работают. а хуй знает как это работает но обещают что будет что то по скорости и качеству как новый скульпт пайнт но в текстуры.
- будет добавлена печка. пока обсуждается как это будет. по префиксам скорее всего.

по производительности стремятся чтоб норм рисовалось в 16к при миллионе полигонов.

пока будет долгое осуждение , в конце года предполагают начать работу.

ух ебааать вот это реально будет хедшот автостолу. сабстенсу с его хуевыми кистями приготовиться на выход.
Аноним 23/02/22 Срд 16:17:39 292622 113
>>292619
да еще , гудыня, ты заебал говна набрасывать.
Аноним 23/02/22 Срд 16:29:22 292623 114
>>292618
Еслиб ты методом тыка лихорадочно не ебал все пункты подряд, а сначала ознакомился что к чему, ты бы не задавал глупых вопросов.

тем более ты в итоге нихуя и не разобрался в корне проблемы. я тебе помогать не буду. смотри туторы.
Аноним 23/02/22 Срд 16:54:23 292628 115
>>292622
>гудыня
Под кроватью поищи, шизик.
Аноним 23/02/22 Срд 17:42:01 292636 116
image.png 337Кб, 1200x698
1200x698
>гудыня
Аноним 23/02/22 Срд 18:04:27 292644 117
0001-0030.mp4 250Кб, 1294x1080, 00:00:01
1294x1080
Хотел сделать сгущёнку а получилось какое-то говно.
Аноним 23/02/22 Срд 18:34:45 292649 118
>>292621
> ебашут систему слоев на нодах.
Дауны дебильные продолжают обсираться
Аноним 23/02/22 Срд 18:35:27 292650 119
>>292644
Получилась будущая система пэйнтинга блендера
Аноним 23/02/22 Срд 18:57:54 292651 120
>>292649
Ты мудр не по годам! предложи свой вариант,анон.

зайди в дев толк и напиши пост как ты хочешь чтобы система выглядела. Сейчас дизайн системы, пол года будет все утверждаться и дорабатываться. там слушают всех кто хочет высказаться.
и многих слышат если есть предложения.
Аноним 23/02/22 Срд 18:59:27 292652 121
>>292651
И получится такой-же обсер как с гн.
Аноним 23/02/22 Срд 19:01:34 292653 122
>>292651
>предложи свой вариант,анон.
Так как в самой популярной раскрашивалке - пэйнтере, мне их ноды нахуй не упали
Аноним 23/02/22 Срд 19:26:47 292654 123
>>292653
но в пейнтере довольно хуйево все сделано. даже кот лучше выглядит нэ?
Аноним 23/02/22 Срд 19:46:57 292657 124
Аноним 23/02/22 Срд 20:03:17 292659 125
>>292603
Упирание бошками в край кадра не оч, тут или откатиться или наоборот настолько крупно, что срезать макушку.
Да и в целом просто погуглить крупные планы, наверняка кто-то коллекционирует.
Аноним 23/02/22 Срд 20:04:38 292660 126
>>292652
Гн норм. Ты ниасилил просто.
Аноним 23/02/22 Срд 20:32:40 292665 127
>>292623
Корень проблемы я сам нашёл, туторы ту не причём, тупо невнимательность, но ты так и не пояснил чому в иви работает а в кукле не.
Аноним 23/02/22 Срд 21:00:42 292670 128
Ого как он делает такие реалистичные рендеры
Аноним 23/02/22 Срд 21:03:32 292671 129
>>292660
Ты просто не знаешь как это в другом софте реализовано, вот и называешь это говно "норм". А я осилил достаточно. ГН - днище, особенно после высера с филдами. Ебать такой инструмент, с которым сражаться надо, вместо того что бы не думая хуярить ништяки.
Аноним 23/02/22 Срд 21:04:10 292672 130
>>292670
В натуре - охуеть можно.
Аноним 23/02/22 Срд 21:07:28 292673 131
9w0e6dl43rz51.jpg 214Кб, 2048x2048
2048x2048
e8mrik7o08561.jpg 201Кб, 1500x1500
1500x1500
>>292670
Отклеились вебпки.
Аноним 23/02/22 Срд 21:20:18 292676 132
Ребзя, поскажите тутор по зареканию в блендое годный а то пробую но оно через раз получается с не предсказуемыми результатоми, то сверху должен быть меш на который запекают то снизу то похуй, как быть вот дайте плес что б вот прочитать или посмотреть и прям понять от и до, не могу уже
Аноним 23/02/22 Срд 21:46:35 292677 133
>>292671
>после высера с филдами.
>сражаться
ты просто тупой
Аноним 23/02/22 Срд 23:17:08 292679 134
>>292677
Мелкобуквенный, ты же тупо не понимаешь о чем речь. Тебе ничего не скажет то, что филды - это кривая обертка над атрибутами с которой еще и работать приходится с помощью дебильного коллбэкоподобного колхоза. Ты нихуя об этом не знаешь, потому и пердишь только про "неосиляторство". Тебе бы лучше молчать, неуч, а не обсираться. а лучше тебе вылить помои, которые у тебя вместо мозга, из черепухи и начать уже наконец хоть чему-то кроме фанатичных блендермантр учиться
Аноним 23/02/22 Срд 23:41:52 292680 135
>>292679
гудыня, ты заебал на анонов наскакивать.

На бешенство проверься, долбаеб. тебя уже никто всерьез не воспринимает.
Аноним 24/02/22 Чтв 00:03:26 292681 136
>>292680
>гудыня
Под кроватью уже поискал, шизло мелкобуквенное? Или может о-теме хоть один раз что-то скажешь? Нет? Ну так хныкай и размазывай сопли по щекам, но молча.
Аноним 24/02/22 Чтв 00:11:49 292682 137
>>292680
>никто
Опять бредишь, поехавший?
Аноним 24/02/22 Чтв 00:57:52 292683 138
>>292679
галоперидола въеби, шизло
Аноним 24/02/22 Чтв 07:37:09 292685 139
>>292681
Ну что ты его так предложил то, он там млачет теперь, к маме бежит что б она его успокоила. Довёл так сказать.
Аноним 24/02/22 Чтв 07:59:24 292686 140
Опять шизики буянят, ну что ж такое, санитар придипорядокнаведи
Аноним 24/02/22 Чтв 08:16:47 292687 141
>>292686
Санитар часа два как героически пал под Харьковом. Помянем.
Аноним 24/02/22 Чтв 08:16:59 292688 142
Ktm-tramway-bog[...].jpg 600Кб, 1600x1200
1600x1200
Ktm5bogie.jpg 112Кб, 800x533
800x533
image.png 338Кб, 749x793
749x793
Как сверхлюди такое моделят? Я на чертеже наугад делаю можно сказать а на фотке непонятно ничего. Или вы скачиваете другую 3д модель и смотрите как она устроена?
Аноним 24/02/22 Чтв 08:35:44 292689 143
>>292687
Блядь и вы туда же. На самом деле надеюсь, что обитатели треда переживут ближайшие 24 часа. Хоть вы и шизики, но свои.
Аноним 24/02/22 Чтв 09:43:40 292693 144
Аноним 24/02/22 Чтв 12:31:41 292696 145
image.png 206Кб, 686x755
686x755
А где брати референсы то, чтоб руку набить? Шамана вот сделал...
Аноним 24/02/22 Чтв 12:48:17 292697 146
>>292686
Санитар либо не появляется тут, либо сам шизло, что скорее всего.

Аноним 24/02/22 Чтв 13:33:36 292698 147
image.png 82Кб, 1088x434
1088x434
Развендуль против России
Аноним 24/02/22 Чтв 13:37:47 292699 148
>>292698
скорее против войны и за своих политиков, при которых ему живётся хорошо.
Аноним 24/02/22 Чтв 13:40:54 292700 149
>>292698
Мало того что теперь в течении 20и лет нельзя будет легально купить современный ПК, то теперь ещё и в блендере поддержку русского языка уберут и ру комьюнити. Победа, за победой, блядь.
Аноним 24/02/22 Чтв 13:47:51 292702 150
>>292700
Никого никуда не уберут. Розендаль же не еблан бычить на пользователей, которые не при чём. И которые составляют важный пласт.

Поддержка русского? А она нужна вообще?
Перевод кривоватый, неполный, при обработке скриптами они спотыкаются об кириллицу, поиск по кириллице (из-за проблем в библиотеке Си) считает строчные и прописные разными буквами…
Последнее, за что бы я переживал
Аноним 24/02/22 Чтв 14:10:26 292703 151
image.png 188Кб, 427x381
427x381
Аноним 24/02/22 Чтв 14:12:15 292704 152
Аноним 24/02/22 Чтв 14:19:18 292705 153
>>292700
Скуа горите в аду пижоры которые юзвют рус перевод, ну вото представь пирожок ты впервые видишь надписи, экстракшон залупон, переводишь, экстракция залупы, и нихуя не понимаешь, сука пидарасы, ну вот ты перемог? Ты сука долбоеб если ты на русском не ебешь шито такое the bevel, ты сука и на русском не поимешь что такое бевел, пиздец кауип же пориджи дегенераты, Андрюх, я домой.
Аноним 24/02/22 Чтв 14:22:00 292706 154
>>292703
Велкам ту несвободный софт.

>>292705
Единственным легитимным считаю русские подсказки. И не мешают и могут помочь понять.
Ещё русский интерфейс был бы уместен при полноценном переводе и для детей.
Аноним 24/02/22 Чтв 14:23:29 292707 155
>>292705
>ты сука и на русском не поимешь что такое бевел
ФАСКА же, нет?
Аноним 24/02/22 Чтв 14:32:10 292708 156
>>292706
>>292707
Ну ребят ну горит же, ну тут и ыотошоп и зебры, и блендеры с афтерэфФектами, ну боя ну горит с долбоебов, вот ты типа такой на инглиши не понимаешь а на русском сразу блядь поимешь все сука ну тупые ну пиздец аааааааассаааааааааааааа, типа словосочетание апли аймедж тебе блядь кардинально все изменяет и ты та ой ах да апи аимедж да я все понял, сука аааааааав вам не понять моей боли
Аноним 24/02/22 Чтв 14:38:47 292709 157
>>292708
Да не гори ты, никто из хоть немного успешных 3дшников не использует русский интерфейс. Его и так по факту нет, я пытался посмотреть чё и как там с русским языком - в самом блендере половина не переводится(В том числе и подсказки), а на сайте так вообще 95% не переведено
Аноним 24/02/22 Чтв 14:48:21 292712 158
>>292708
Что ты там размычался, припиздок? Для чего по-твоему подсказки на английском существуют?
Аноним 24/02/22 Чтв 15:37:16 292714 159
>>292702
>Розендаль же не еблан бычить на пользователей
У робзендаля портрет сталина на ресепшоне. Розендаль наверное кончает от мысли что путин типа ссср восстанавливает и всячески поддерживает опиздюливание украхи.
Аноним 24/02/22 Чтв 16:11:54 292715 160
>>292714
Ой, да похуй на его политические взгляды вообще.
Важно, что конфликта с аудиторией по национальным и другим признакам не будет. Не те это люди чтобы из-за цвета штанов сраться.
Аноним 24/02/22 Чтв 16:22:20 292716 161
>>292715
> Не те это люди чтобы из-за цвета штанов сраться.
> местные блендероблядки изо дня в день срутся буквально из-за цвета штанов и неправильного запаха пердежа
Аноним 24/02/22 Чтв 17:13:38 292717 162
Бляяя, хоть бы свифт не отключили, мне ж придётся на завод пиздовать тогда)
Аноним 24/02/22 Чтв 18:03:37 292718 163
>>292716
>местные
ну дык и хорошо что разрабы — это не местный свинарник.
Аноним 24/02/22 Чтв 20:29:20 292719 164
>>292712
Нахуй пошёл?! Тут не в подсказуах дело а в том что ставят локализацию типа ну боя ну на своём то я прыму, а на выходе залупа, nihto nihyia ne ponal, но типа ес ли бы на русском было то они бы поняли, эх боя жаль что я не могу тебе передать боль свою бомбит пиздос.
Аноним 24/02/22 Чтв 20:32:07 292720 165
>>292712
Нахуй пошёл?! Тут не в подсказуах дело а в том что ставят локализацию типа ну боя ну на своём то я прыму, а на выходе залупа, nihto nihyia ne ponal, но типа ес ли бы на русском было то они бы поняли, эх боя жаль что я не могу тебе передать боль свою бомбит пиздос.
>>292717
Я в Крыму 5 год живу тут тебе не паипала ни вестерн юниона, пиздец, тут цены выше чем в моцкве или пимтере, в мацкве я мог в ашане купить за 100 рублей футболку и шорты а тут сейчас я могу хуй посасать если повезет
Аноним 24/02/22 Чтв 22:10:39 292723 166
изображение.png 405Кб, 600x600
600x600
Как они делают так реалистично? Неужели 3д скан?
Аноним 24/02/22 Чтв 22:29:00 292724 167
уаау.jpg 119Кб, 1190x853
1190x853
Сегодня с утра как в тумане целый день просидел в вк и в ньюсаче обновляя ленту. Какое - то сотояние особой апатии, попробовал развеяться выехал в книжный и купил пару книг, которые долгое время хотел купить - не помогло. Опять накатило. К вечеру после ужина еле собрался и замоделил грузовик для лесоруба.Должен был шза два дня сделать три эрпизода в итоге только дешманскую модель тарантайки.
Нахуй надо опять отключаться от интернета, от него толкько одна депресссия.
Аноним 24/02/22 Чтв 23:29:53 292725 168
image.png 510Кб, 834x564
834x564
>>292700
Хотя бы не заблокируют полностью и то хорошо.
Аноним 24/02/22 Чтв 23:37:15 292726 169
>>292717
Бидон сказал что не отключат. Можешь расслабить булки. а они на самом деле и не хотят отключать - это им самим как серпом по яйцам. чай не иран и не кндр какой

>>292725
Вот так внезапно софт инсидиума стал не дороже блендера.
Аноним 24/02/22 Чтв 23:44:35 292727 170
>>292725
>пик

Лол, серьезно? А если лицензия приобретена?
Аноним 24/02/22 Чтв 23:46:26 292728 171
Screenshot2022-[...].jpg 252Кб, 720x1440
720x1440
Screenshot2022-[...].jpg 395Кб, 720x1440
720x1440
Аноним 24/02/22 Чтв 23:57:07 292729 172
Переходите на линукс, глупцы...
Аноним 25/02/22 Птн 00:50:36 292730 173
>>292729
Нет уж. Дураков - нема.
Аноним 25/02/22 Птн 11:44:49 292736 174
>>292729
Да нам и виндос не отключат. Народная эдишн же.
Аноним 25/02/22 Птн 14:43:17 292742 175
16330340242440.jpg 149Кб, 1080x1204
1080x1204
>>292202 (OP)
Кто-нибудь вообще занимается описыванием своего пайплайна:?Например если делаете для анриала прописывать по пунктам: блокинг моделинг ригинг покраска экспорт и тд. Что бы не запутываться и не отвлекаться. А то я замечаю как я с одного на другое прыгаю в разных проектах и кажется что производительность падает.
Аноним 25/02/22 Птн 14:59:50 292743 176
>>292742
>и кажется
не кажется

Не прописываю но придерживаюсь работы от общего к частному. Сначала все прикидки, оценки, обзоры, пристрелы, изредка частные элементы (эффект, процедурная анимация и геометрия, прикидки по шейдерам).
Аноним 25/02/22 Птн 16:24:20 292751 177
image.png 13Кб, 593x152
593x152
Заебись
Аноним 25/02/22 Птн 20:51:59 292757 178
Гайд по геометри ноде надо.
Аноним 25/02/22 Птн 23:36:19 292762 179
>>292757
Пожалуйста: страдай, превозмогай, костыляй.
Аноним 26/02/22 Суб 00:09:13 292763 180
Аноним 26/02/22 Суб 00:48:49 292766 181
Аноним 26/02/22 Суб 01:20:55 292767 182
>>292763
Я его тебе изложил в полной мере. а вообще смотри erindale и entagma. но будь готов, что большую часть времени будешь не творчество творить, а сражаться с логикой и возможностями гн

>>292766
Гундос, твои импотентские потуги кроме смеха ничего не вызывают. Копируешь чужое и даже не понимаешь что делаешь.
Аноним 26/02/22 Суб 01:29:22 292768 183
Всё сидите? А я ведь предупреждал...
Аноним 26/02/22 Суб 01:47:05 292769 184
>>292767
>Копируешь чужое
Ссылки на тех, у кого я скопировал.
С более ранними датами, разумеется.
Аноним 26/02/22 Суб 14:21:16 292773 185
2022-02-2513-34[...].mp4 577Кб, 1680x1050, 00:00:09
1680x1050
Наладить анимацию буковок оказалось не так уж сложно.
Даже овершут сделал, хотя оно костыльненько, ибо встроенной упругости нет. А собирать честный свой пока некогда. Но на будущее обязательно запилю. Ну или разрабы пильнут нодгруппы. От стандартных отказались, типа сложно и невыгодно большой новый кусок кода поддерживать, ещё и не гибкий.
Аноним 27/02/22 Вск 12:12:45 292885 186
изображение.png 358Кб, 1564x960
1564x960
Бля ребят объясните мне как посмотреть, что происходит в трансфер атрибуте. Я не могу вслепую работать
Аноним 27/02/22 Вск 12:58:12 292887 187
>>292327
Пиздато выглядит
Аноним 27/02/22 Вск 17:11:03 292899 188
image.png 96Кб, 499x719
499x719
Есть какой-то аддон и нормальный способ эти ебучие верёвки обвить? вокруг палки шамана? Даже в обучалке криво делают на глаз
Аноним 27/02/22 Вск 19:09:46 292901 189
>>292705
Так и не понял почему я не могу пользоваться русской версией блендера.
Прими таблетки.
Аноним 27/02/22 Вск 22:01:45 292906 190
image.png 10Кб, 350x54
350x54
image.png 175Кб, 600x720
600x720
НИЕТ ВОЙНЫ!
Аноним 27/02/22 Вск 22:38:34 292907 191
>>292906
Доложите позицию Розенталя.

Алсо там вороде был хохол в Харькове, которого тут постили, сайфайный артист, какой-то аддон для юви делал... да вообще в Харькове много хороших артистов, блять надеюсь им мозгов хватит отсидеться и не лезть в эту ебаную войну...
Аноним 27/02/22 Вск 22:50:21 292908 192
>>292907
>Доложите позицию Розенталя.
Блин, да какая разница, у общества память как у золотой рыбки, про корону уже и не вспоминают. Сколько стран забомблено западом. Потом царьки договорятся, кто-нибудь прогнется (рашка), и всё откатят и забудут про эту бучу, до следующей
Аноним 28/02/22 Пнд 02:01:43 292912 193
0000-0178.mp4 1391Кб, 1920x1080, 00:00:07
1920x1080
Запилил ноду изинга для перехлёста анимации.
На ютубе не появится, только Бусти.
Ещё отскок надо сделать.

>>292885
viewer node + spreadsheet окошко

>>292908
Именно, политики и бизнес порешают свои дела, простой народ оплатит, все всё забудут.
Аноним 28/02/22 Пнд 02:21:11 292913 194
А 80lv это пророссийский сайт?
Аноним 28/02/22 Пнд 03:29:16 292914 195
Пацани, в связи с бурлениями говен вна Украине что грозит 3д модельерам? С Рашки, естественно




Аноним 28/02/22 Пнд 05:31:09 292915 196
image.png 172Кб, 381x308
381x308
Чел который когда то приколюшный обзор на хуйдини делал
Аноним 28/02/22 Пнд 08:49:06 292916 197
Аноним 28/02/22 Пнд 09:39:31 292917 198
16458609662080.mp4 4494Кб, 704x396, 00:00:37
704x396
Аноним 28/02/22 Пнд 09:39:35 292918 199
>>292901
Можешь, прими таблетки.
Аноним 28/02/22 Пнд 09:41:10 292919 200
>>292914
Свифт все, а значит стоки и заказы для западного барина все
Аноним 28/02/22 Пнд 10:46:52 292920 201
>>292919
Для сбера вроде не отключили, только для самого банка какие-то там операции...
Аноним 28/02/22 Пнд 12:07:55 292922 202
>>292912
Запили полноценный гайд на русском по геонодам.
Аноним 28/02/22 Пнд 13:17:06 292925 203
>>292917
Россия должна была ввести войска на донбас и остановиться, отжать его так же как и крым, все были с этим согласны. И в начале военной операции, когда войска уже были в донбасе и в луганской, амеры говорили, что мы не видим дальнейшего вторжения на украину и все норм. Дальнейшая бомбежка украины это ошибка, это пынепиздец
Аноним 28/02/22 Пнд 15:24:27 292928 204
>>292919
Только что с пэйпала пришли денежки на карту. Пока всё норм...
Аноним 28/02/22 Пнд 16:28:24 292931 205
Как смотреть индексы конкретных поинтов?
Аноним 28/02/22 Пнд 20:27:33 292934 206
Уважаемые люди пока есть возможность хочу обновить компьютер а то совсем плох и вкатиться в блендер. Какая видеокарта лучше подойдет для работы с 3д графикой и в целом для гейм дева, 3060 или 3060ти?
Аноним 28/02/22 Пнд 20:27:52 292935 207
Уважаемые люди, пока есть возможность хочу обновить компьютер а то совсем плох и вкатиться в блендер. Какая видеокарта лучше подойдет для работы с 3д графикой и в целом для гейм дева, 3060 или 3060ти?
Аноним 28/02/22 Пнд 20:55:03 292936 208
изображение.png 94Кб, 925x614
925x614
>>292922
Это дело не скорое. Планов до них ещё море.
Они всё ещё сырые и неполные на мой взгляд.
Например экструд, мержбайдистанс будет только в следующем релизе.

Смотри насколько более длинный костыль приходится прикручивать в 3.0
Но и в 3.1 это всё ещё костылик, потому что центр bbox для инстансов не считается корректно.
Аноним 28/02/22 Пнд 20:57:23 292937 209
49242253.png 60Кб, 925x614
925x614
>>292922
Это дело не скорое. Планов до них ещё море.
Они всё ещё сырые и неполные на мой взгляд.
Например экструд, мержбайдистанс будет только в следующем релизе.

Смотри насколько более длинный костыль приходится прикручивать в 3.0
Но и в 3.1 это всё ещё костылик, потому что центр bbox для инстансов не считается корректно.

>>292931
где-то на гамроаде тулза была для ГН
а просто так — включаются в оверлеях (если включён dev extras)
Аноним 28/02/22 Пнд 21:03:43 292938 210
>>292937
Но направление развития уже выбрали и не собираются переделывать всё
Аноним 28/02/22 Пнд 21:22:46 292939 211
>>292938
Ну так-то да, уже наращивание идёт.
Но во-первых не хочется учить людей лютым костылям, а во-вторых я ещё подписчикам скульпт-курс не запилил.
Как оказалось, опыта недостаточно именно в системной работе над курсом и я взял задачу попроще, обкатать навыки.

Факультативно кусочки про ГН выходят на канале, а то что посложнее — на Бусти.

В ближайшее время можно ожидать только отдельных кусочков.
Плейлист запилю с тем, что есть
Аноним 28/02/22 Пнд 22:01:59 292940 212
Сап. Напомните пожалуйста сайт где лежат всякие игровые модельки тянок и не только, для блендера, позабыл название.
Аноним 28/02/22 Пнд 22:12:35 292942 213
Аноним 28/02/22 Пнд 22:14:11 292943 214
Аноним 01/03/22 Втр 00:49:40 292949 215
image 3391Кб, 1838x791
1838x791
image 428Кб, 677x807
677x807
Аноним 01/03/22 Втр 02:41:04 292950 216
image.png 223Кб, 479x393
479x393
Аноним 01/03/22 Втр 13:51:48 292960 217
image.png 75Кб, 519x961
519x961
>>292906
>>292949
Ебучие хохлы закрыли довольно неплохой телеграмм канал. Сука.
Аноним 01/03/22 Втр 14:55:19 292962 218
Аноним 01/03/22 Втр 19:07:14 292964 219
>>292935
3060, ти не бери, тормозить будет
Аноним 01/03/22 Втр 19:40:57 292965 220
Пиздец. Я просто хотел немного попробовать в рендер моделек и все, почему я такой тупой нахуй, помогите разобраться, у меня уже жопа горит.

Я скачал модельку с сайта https://smutba.se/
Я так понимаю чтобы эту модель открыть в блендере, мне надо ее через прогу DAZ запустить и экспортировать уже с нее, для этого нужен плагин diffeomorphic, нихуя не получилось его установить, сука ни одного нормального гайда, как вы это делаете? У меня все не так, все не получается, блять ну почему?

https://www.youtube.com/watch?v=v_ewIud0EzY&t=165s&ab_channel=AroundAnimation

Делал по гайду этого долбаеба ебаного, он на 2 минуте добавляет import-daz-paths.json эту хуйню в настройки чтобы через можно было модель с даза открыть в блендере, а у меня этого файла даже нет! НАХУЙ ТАК ЖИТЬ?
Аноним 01/03/22 Втр 20:01:05 292966 221
image.png 465Кб, 1568x1051
1568x1051
Локтар огар.
Тут такой вопрос, я совсем новый в этом, собираюсь сделать перса в полный рост, могу ли я когда доделаю голову затекстурить ее чтобы посмотреть как примерно все будет выглядеть и потом уже тело делать или так никто не работает и лучше сразу всего перса накидать, а потом уже текстурировать?
Аноним 01/03/22 Втр 22:23:00 292982 222
0000-0178.mp4 1324Кб, 1920x1080, 00:00:07
1920x1080
изображение.png 36Кб, 475x565
475x565
49303019.png 271Кб, 615x617
615x617
Ноду для отскока тож запилил.
Спасибо, если кто забегал на стрим.

Аноним 02/03/22 Срд 01:19:11 292986 223
>>292982
Лучше бы ты гайд по геометри нодам запилил. Можно ведь не по всем сразу, а по одной штуке за раз на конкретном примере.
Аноним 02/03/22 Срд 01:26:31 292987 224
>>292986
1. Ну я сделал то, что мне пригодится непосредственно на проектах. И там 90% тупо математика.

2. Можно было бы по одной, но у народа нихера нет понимания базы, про неё и выпускаю сейчас. Потом, может, опубликую открыто урок по матнодам. И вот только следом по ГН параллельно со скульптом.

Устраивать хаос в планах не вариант. Посвещать всему этому больше времени пока не могу. Вопрос времени/денег.

Аноним 02/03/22 Срд 10:25:19 292995 225
48639573583b0b3[...].jpg 52Кб, 564x844
564x844
Двач, как сделать такой таз не диструктивом?
Аноним 02/03/22 Срд 16:24:54 293005 226
>>292987
Но ты будешь первым на ру пространстве кто такой гайд сделает. Подписчики все твои станут.
Аноним 02/03/22 Срд 17:11:29 293007 227
изображение.png 519Кб, 1135x605
1135x605
>>292995
сделать деструктивом/блокингом и ретопнуть.
Одновременно решать две задачи (дизайн формы и топология/техника) — это удел суперпрофи. И всё равно сложнее, чем поотдельности.
Недеструктив это пластины на базе одной линии или поверхности, с солидифаем, вырезающиеся булем из основной формы.


Аноним 02/03/22 Срд 17:41:35 293009 228
>>293007
Спасибо
Ретопят Quad remesher'ом в основном?
Аноним 02/03/22 Срд 18:29:02 293013 229
>>293005
Заманчиво, конечно, но меня больше интересует не огромная масса детей, которым поиграться, а небольшая компания взрослых людей, работающих в сфере, способных задонатить.

Так как канал не планируется и никогда не планировался как массовый и зарабатывающий на рекламе всякого кала, важно не количество а качество зрителей.

>>293009
Да, если грани резкие, то он вообще очень хорошо справляется с большей частью поверхности. Вилку никто не отменял пока, но квадремешер лучшее, что имеем.
Аноним 02/03/22 Срд 18:33:31 293014 230
>>293007
п.с. забыл сказать, что скрю там в роли экструда (0°)
а булеан в роли пожирателя самопересечений.
Аноним 02/03/22 Срд 19:22:25 293016 231
>>293013
Записал русских в детей
Аноним 02/03/22 Срд 22:53:54 293019 232
Добрый вечер, кубаноиды
Уже плюс минус свободно обращаюсь с блендером, но мне бы углубиться во все и сильно.
Какие гайды посоветуете? Может какого нибудь робота на 5 часов видоса или что то вроде того. Гайды где можно подчерпнуть как моделить одежду, хардсерфейс, ноды текстур, расстановка света, можно даже про грамотную настройку линзы камеры.

И минивопрос, взял курс по 3д дженерал от скиллбокс, спустя 3 дня сделал рефанд ибо это все полный бред.
На сколько необходимо знать майя, помимо блендера чтобы устроится на работу? После пары часов изучения я осознал что майя кишит какими то логическими несостыковками, особенно в плане шорткатов
Аноним 02/03/22 Срд 23:17:52 293021 233
Аноним 03/03/22 Чтв 14:14:25 293036 234
>>293019
>На сколько необходимо знать майя, помимо блендера чтобы устроится на работу?
Зависит сугубо от конторы и пайплайна который юзается. В большинстве адекватных контор - глубоко похуй в чем работаешь, главное чтоб выдавал fbx формат нормального уровня и качества.
Аноним 03/03/22 Чтв 18:00:04 293054 235
Царит какое то странное мнение что 3д диз средней руки никому нахуй не уперся и чтобы стать релевантным надо выдрачивать из себя 100 слоев пота. Но при этом весь 3д дизайн который я вижу полный отстой
Аноним 03/03/22 Чтв 18:50:11 293056 236
>>293054
1. компании хотят опытных тридэшников за зарплату джуна, иногда нанимают.
2. полно потребителей, которые говорят «нам надо хорошо» но на деле им надо (и по качеству и по деньгам) «ну норм» или «простенько», как правило это всякие мебельщики, локальные телевизионщики, рекламные агентства немосковские, тысячи их.


В гейдев больше всего нужно людей на конвейер, но умеющих делать прилично конвейерные задачи по гайдам.
Аноним 03/03/22 Чтв 19:42:19 293062 237
>>293056
Я видел арты в крупных компаниях по типу Газпрома чуть ли не из примитивов на которые просто накинули шейдинг и текстуру с отражением.
Думаю местным кубоделам надо сразу после тестового пончика раскидывать свое резюме и кого то да возьмут за 20к клипать табуретки или вести инстаграм
Аноним 03/03/22 Чтв 19:43:34 293063 238
И пока я тут, кто нибудь если wingfox ом пользовался, какие годные гайды посоветуете?
Аноним 03/03/22 Чтв 20:06:06 293065 239
>>293062
>по типу Газпрома
1. А в таких нередко по блату племянник тёти сраки тридэчит.
2. Хороший дизайнер и без текстурок на флэте всё сделает приятно.

И да, табуретки востребованы с диванами. В объёмах.

Аноним 04/03/22 Птн 01:07:01 293070 240
image.png 4Кб, 66x62
66x62
к-комбо
Аноним 04/03/22 Птн 07:07:32 293075 241
image.png 17Кб, 246x307
246x307
Хлопци, как при симуляции ткани уменьшить растояние между тканью и обьектом столкновения?
Аноним 04/03/22 Птн 07:14:49 293077 242
>>293075
В коллижоне ткани и в коллижоне объекта надо менять.
Аноним 04/03/22 Птн 07:20:29 293078 243
image.png 5Кб, 246x79
246x79
>>293075
Тут уже меньше не устанавливается значение, а растояние все равно есть
Аноним 04/03/22 Птн 09:56:49 293081 244
>>293078
Так ты установи в настройках самого обьекта, а не ткани
Аноним 04/03/22 Птн 10:43:55 293082 245
Стикер 0Кб, 512x512
512x512
>Разработчик ПО Autodesk приостановил деятельность в России

Аноним 04/03/22 Птн 10:48:51 293083 246
>>293082
Ты меня опередил. Собака.

На таки да, проприетарный софт, он такой.
Аноним 04/03/22 Птн 10:57:15 293084 247
1564229650150.png 291Кб, 1353x362
1353x362
> Разработчик 2ch.hk планирует приостановить деятельность на России
Вот это стикероблядок соснул так соснлу. Придётся ему все же вешаться.
Аноним 04/03/22 Птн 11:08:40 293085 248
>>293084
может у миллионов двачеров появится шанс поменять свою жизнь
Аноним 04/03/22 Птн 11:09:38 293086 249
>>293085
по минять жызнь на смерть кек)))))
Аноним 04/03/22 Птн 11:10:12 293087 250
>>293082
Да вроде все работает и даже открывается офсайт cgpeers.to
Аноним 04/03/22 Птн 11:13:41 293088 251
>>293084
автостолоблядок порвался))
Аноним 04/03/22 Птн 11:17:02 293089 252
Аноним 04/03/22 Птн 11:19:59 293090 253
Аноним 04/03/22 Птн 11:21:22 293091 254
мне нравеца как он гарит
Аноним 04/03/22 Птн 11:37:35 293094 255
image.png 11Кб, 351x200
351x200
16456723506720.png 1102Кб, 1600x1200
1600x1200
>>293087
Ты на больное то не дави
Аноним 04/03/22 Птн 11:39:50 293096 256
Дякую боже, шо я сел на стул с блендером
Аноним 04/03/22 Птн 11:43:37 293097 257
>>293096
Скоро богами бывших стологоспод будешь называть, которые напилят тебе кучу полезных скриптов и туторов, как делать простые вещи быстро и по-человечески, а не по-блендерблядски... А вообще-то нет, не будешь. Макака же двач закроет и ты повесишься.
Аноним 04/03/22 Птн 19:19:19 293129 258
image.png 111Кб, 1280x145
1280x145
Аноним 04/03/22 Птн 19:31:14 293133 259
>>293129
А это имеет обратную силу? Получается я могу взять и распространять какой-нибудь компас3д по всему миру? Послав нахуй создателей?
Аноним 04/03/22 Птн 19:42:39 293135 260
>>293133
Создатели компаса только выиграют.
Аноним 04/03/22 Птн 20:08:47 293136 261
>>293135
Потому что он нахуй не нужон никому? Какое российское ПО котируется на мировом рынке вообще?
Аноним 04/03/22 Птн 20:11:47 293137 262
>>293136
> Какое российское ПО котируется на мировом рынке вообще?

BolgenOS

Все без ума от её нескучных обоев.
Аноним 04/03/22 Птн 20:52:58 293145 263
terry come with[...].jpg 31Кб, 539x539
539x539
Я всё забыл.
Как пикчу приделать, чтобы она появлялась только когда переходишь в orthographic вид сбоку/спереди? Забыл в каком под-подменю тот кусок интерфейс для импорта подобных референс-пикч
Аноним 04/03/22 Птн 20:56:05 293147 264
>>293133
Прочитай внимательно:
>(ПО) принадлежащего правообладателю из стран, поддержавших санкции
Ну то есть если Россия таки поддержит мировое сообщество и введет против себя санкции, то да - ты сможешь пиздить компас.
Аноним 04/03/22 Птн 21:19:49 293148 265
Аноним 04/03/22 Птн 21:42:29 293152 266
>>293135
>Компас
Посмотрел пару видосов, чуть не срыгнул
Ахуеть, интерфейс напомнил корел нажимаем галочку
Кто в нем работает и зачем?
Аноним 04/03/22 Птн 21:50:53 293156 267
>>293152
Инженерный инструмент + русский
Эти 2 параметра и сами по себе хуевые, а в сочетании получается вот такой вот компас
Аноним 04/03/22 Птн 21:52:16 293157 268
>>293152
Он жестко заточен под родные госты, в этом его решающее преимущество.
А дрочь на кнопочки - признак узколобой школоты, мужду прочим.
Аноним 04/03/22 Птн 21:54:08 293158 269
>>293157
Наверное дизайнеры интерфейса так же подумали, тем не менее автокад то же самое делает, только приятный
Аноним 04/03/22 Птн 22:15:00 293162 270
>>293152
Он для боле-менее просвещённой гречи предназначен. Но и компас у нее называют прогой, которую если поймёшь, то в любой другой проге сможешь работать(Под любой понимаются корелы, арткам и т.п. софт).

Мимо изучал компас немного, довольно удобно, если ты хочешь создать какой-нибудь двигатель для машины, чтоб его потом выпилить на станке.
Аноним 04/03/22 Птн 22:19:21 293163 271
Кто нибудь в курсе, если поступаешь в дефолт вуз в РФ на какого нибудь архитектора или дизайнера, какой проге обучают?
От знакомого слышал, что у них на архитектурном челики даже куб не могли нарисовать, да и прогам никаким не учили
Аноним 04/03/22 Птн 22:21:27 293164 272
>>293158
И опять ты про кнопачки. Ты это, лучше в роблоксе с 3д играйся, а лучше в симсах.
Аноним 04/03/22 Птн 22:29:54 293165 273
>>293164
Конпочки - это важно, удобство при работе тоже важно
УАЗ как и мерседес на 4 круглых колесах катятся
Аноним 04/03/22 Птн 22:40:20 293166 274
>>293145 добавить пикчу как референс и пойти в её настройки, там будет орто онли
Аноним 04/03/22 Птн 22:41:50 293167 275
>>293158
> автокад то же самое делает, только приятный
> приятный
А на мой вкус неприятный с засранной иконками рабочей областью

Всё что часто — хоткеи.
Всё что не часто — поиск.
Аноним 04/03/22 Птн 22:45:56 293168 276
>>293162
>>293152
>Компас

Я в институте на нём курсовые и диплом херачил - ваще топчик для чертежей. Да бля я там даже впервые 3D модель уазика слепил, естественно, тогда я даже не знал о полигонах и что этот уазик дальше компаса не пойдёт.
Ещё раз прога топчик, даже сейчас иногда для своих проектов использую, так как не умею рисовать, а в компасе можно любой реф с графической точностью обвести.
Аноним 04/03/22 Птн 23:44:09 293169 277
>>293165
>Конпочки - это важно
Для кнопкодрочеров - да.
Смешно сказать, но до 2,8х+ интерфейс и логика работы блендера были уебищней чем даже у lw. Зато сейчас, когда подогнали карамельно-скругленненький интерфейсик, столько "ценителей" интерфейса вдруг появилось толку правда нихуя, один хуй все поголовно говнолепы как и прежде
Аноним 04/03/22 Птн 23:54:55 293172 278
>>293163
>Кто нибудь в курсе, если поступаешь в дефолт вуз в РФ на какого нибудь архитектора или дизайнера, какой проге обучают?
Идешь на сайт этого вуза и изучаешь расписание и учебные материалы, также наверняка есть форумы/вкшечка/телеграм чатики, в которых студиозусы сидят и могут ответить на твой вопрос.
Аноним 04/03/22 Птн 23:56:40 293173 279
>>293169
то ли дело майка с пай меню в пай меню
Аноним 05/03/22 Суб 00:00:53 293174 280
>>293173
Опять кнокподроч. блендеровские пайменю, кстати, официально с майки содрали. забавно, да?
Аноним 05/03/22 Суб 00:10:32 293175 281
>>293163
>>293172
Вот, кстати, с сайта кафедры "Информационные технологии в архитектуре" МАРХИ http://itarch.tilda.ws/page12512920.html
Обучают архикаду, рино, 3дмаксу, пхотошопу и афтер эффектс
Аноним 05/03/22 Суб 01:11:25 293176 282
>>293174
>пайменю

Кто вообще им пользуется, как и шелфами лол? У меня в майке всё на шорткатах было + кастомные на меле и пистоне. Чистый воркспейс без всякой хуйни
Аноним 05/03/22 Суб 03:12:05 293177 283
>>293176
Я пользуюсь несколькими базовыми.
Типа смус/флэт/солид/сетка
или выбор пивота
когда вариантов несколько, пай удобен.
многоэтажные паи не имею права на жизнь.
Аноним 05/03/22 Суб 14:39:18 293188 284
image.png 1079Кб, 1907x983
1907x983
Это нормально, что когда включаю сабдив на 2 или 1 начинает дико тормозить на несколько минут? Полигонов мало очень странно, делал модели побольше раз в 10 было норм вроде. 2 93
Аноним 05/03/22 Суб 15:26:20 293191 285
>>293188
Он курву пересчитывает
Аноним 05/03/22 Суб 15:27:43 293192 286
>>293191
Спасибо, а то я думал от количества модификаторов чтоли, а оказывается конкретный мод.
Аноним 05/03/22 Суб 15:35:49 293194 287
>>293188
в 3.1 гпу сабдив попробуй там.
Аноним 05/03/22 Суб 15:39:00 293195 288
>>293194
760 гфорс если на ней все равно быстрее будет?
Аноним 05/03/22 Суб 17:03:21 293196 289
image.png 287Кб, 1698x1124
1698x1124
Подскажите почему я не могу ремешнуть? Вообще не работают хоткеи для выставления сетки и сам ремеш
Аноним 05/03/22 Суб 18:05:52 293198 290
Купил курс за 60 баксов, а там чел собирает пушку из пресетов, я ебу
Аноним 05/03/22 Суб 18:28:57 293199 291
>>293195
Если цпу слабый, то да, скачать и проверить мин 5, иди и доложи результат в тред.
Аноним 05/03/22 Суб 18:44:40 293200 292
>>293199
30 минут качал, попзже или зватра распакую сравню примерное время.
Аноним 05/03/22 Суб 18:45:44 293201 293
Но я 3.2 скачал.
Аноним 05/03/22 Суб 18:58:23 293202 294
Проверил в 3 2 0 альфе, вьюпорт гораздо шустрее, включается сабдив быстрее раза в 4+,
колесо под сабдивом крутится анимацией в материал вьюпорт шейдинге - 0.64-0.74 фпс

На старом 2 9 32 фпс анимации: написано 0.6 фпс, но интерфейс не реагирует ни на что практически в отличии от 3 2 хотя там останавливается анимация тоже с лагом но быстрее, странно что такая маленькая разница в фепсах.
Аноним 05/03/22 Суб 19:25:36 293203 295
>>293202
Сабдив в 3.2 да, его надо в настройках включать ещё специально.
Аноним 05/03/22 Суб 19:40:23 293205 296
image.png 232Кб, 1289x795
1289x795
галка стояла изкоробки, это включено или изменить еще что-то надо было?
Аноним 06/03/22 Вск 06:19:27 293220 297
Такс такс такс, что тут у нас. Пиндосским софтом пользуетесь, граждане?
Аноним 06/03/22 Вск 06:36:31 293223 298
image.png 49Кб, 1048x336
1048x336
>>293220
Спок, сейчас пограммисты за гречку в Москве название поменяют на МЕШАЛКА/КРУТИЛКА и он официально наш.
Аноним 06/03/22 Вск 07:27:16 293226 299
image.png 307Кб, 815x518
815x518
Аноним 06/03/22 Вск 07:51:12 293227 300
>>293223
>МЕШАЛКА/КРУТИЛКА
Проигранно.
А как продукцию автостола назовут? У нас на заводе автокад, например, активно использовался. Щас даже хз на чо переходить придется, кек.
Аноним 06/03/22 Вск 08:06:28 293228 301
>>293227
Хз что в автокаде делают, но у нас есть православный компас, который и чертежи может делать и 3д модели. А если хочется хардкора, то есть солидворкс, который пока ещё не ушел вроде
Аноним 06/03/22 Вск 08:07:19 293229 302
>>293226
Отдельным объектом. Тогда можно их откусывать.
Аноним 06/03/22 Вск 08:09:27 293230 303
>>293227
>А как продукцию автостола назовут?
Не назовут, там закрытые исходники
Аноним 06/03/22 Вск 11:44:12 293236 304
image 83Кб, 458x685
458x685
Аноним 06/03/22 Вск 14:30:02 293242 305
>>293236
С куба проиграл Можно сохранить настройки же и куба не будет при запуске
Аноним 06/03/22 Вск 16:21:48 293243 306
34563456345656.jpg 134Кб, 654x472
654x472
Анон, как фиксить эти артефакты? Когда в игре гружу, то какие-то квадраты заместо теней.
Аноним 06/03/22 Вск 23:41:40 293252 307
Как правильно сделать так чтобы лямки врезались в персонажа?
Аноним 06/03/22 Вск 23:57:08 293253 308
>>293252
Затянуть их потуже.
Аноним 07/03/22 Пнд 11:48:45 293254 309
>>293227
Православный компас
Аноним 07/03/22 Пнд 11:49:26 293255 310
>>293242
Я так сохранил и больше не получаю наслаждения от моделирования, крайне не советую
Аноним 07/03/22 Пнд 12:34:44 293256 311
>>293236
>Срач в комментах?
Это где? Я кроме двачей не хожу, но тут дохло, а официальные форумы из шапок дохлее тредов. А хочется по теме фажества общаться, не с кем, я ещё Юнити и ХС изучаю. Тупо живу в коробке без никого. Или посоветуйте чатикотред..
Аноним 07/03/22 Пнд 14:55:11 293257 312
Посоветуйте где можно натырить Evermotion Archmodel
или просто архитектуру и унитазы без рапидгаторов на полтора суток
Аноним 07/03/22 Пнд 15:38:08 293258 313
>>293257
Сам модель, ничтожество.
Аноним 07/03/22 Пнд 16:21:31 293259 314
Как в геометри нодес расположить объекты по кривой с правильным поворотом?
Аноним 07/03/22 Пнд 16:44:48 293260 315
>>293256
>но тут дохло
Сейчас дохло, а года 4 назад тут кипела жизнь со своими локальными мемами и интересными личностями
Аноним 07/03/22 Пнд 17:31:37 293261 316
image.png 279Кб, 1439x860
1439x860
Почему у меня объекты в анимации не хотят падать? По видосам смотрю они просто жмут риджид бади и коллизию - и сразу падает. А у меня ничего не падает...
Аноним 07/03/22 Пнд 19:18:04 293262 317
Аноним 07/03/22 Пнд 19:29:39 293263 318
Ёбаный Эндрю не устал перевыпускать уроки по пончикам? Хотя к нему нет претензий, веть блендер вечно что-то обновит и последние его уроки сгнивают. Он только стареет, отращивает бороду и делает больше уроков ньюфагам по пончикам снова и сноваа.
Аноним 07/03/22 Пнд 19:55:53 293264 319
>>293262
Этот почтенный мастер дал тебе хороший совет, что бы ты смог развиться, но ты жалкий червь не смог оценить совет этого почтенного мастера.
Ты никогда ничего не добьешься. Ты просто жалок.
Аноним 07/03/22 Пнд 20:00:43 293265 320
>>293263
Пончиков из 2.7 достаточно. Ничего там особо не сгнивает. Просто он ленивая задница. Когда то делал туторы по законченным иллюстрациям с красивым финальным рендером, а теперь берет унылые интервью и переснимает уроки по пончикам.
Аноним 07/03/22 Пнд 20:02:50 293266 321
>>293265
А зачем ещё что-то? 99 % блендерастов на пончике и заканчивают. А ему денюжка за просмотры
Аноним 07/03/22 Пнд 20:11:28 293267 322
Аноним 07/03/22 Пнд 21:58:01 293269 323
Суп. Посоветуйте обширный курс с полным пайплайном от скульпта до анимации в блендере. С меня как всегда.
Аноним 07/03/22 Пнд 22:33:52 293272 324
>>293261
НУ ПОМОГИТЕ, ЛЮДИ ДОБРЫЕ
Аноним 07/03/22 Пнд 22:36:36 293273 325
abdelrahman-kub[...].jpg 802Кб, 2068x1716
2068x1716
Удвою реквест курса по скульпту. На руском.
Аноним 08/03/22 Втр 00:46:55 293276 326
>>293273
Волосы конечно ахуенные. Тут не поспоришь.
Аноним 08/03/22 Втр 03:08:19 293278 327
изображение.png 350Кб, 1562x885
1562x885
Я сделал чтобы можно было рисовать кривую и по ней расставляются доминошки в геометри нодес. Можно ли подключить к этому rigid body, чтобы сразу нарисовал, нажал на плей и они начали падать?
Аноним 08/03/22 Втр 06:06:44 293282 328
ДомикЛес.mp4 3285Кб, 944x524, 00:00:11
944x524
р52р5.jpg 74Кб, 1352x770
1352x770
>>292202 (OP)
Сап блендач, на связи анимате-кун с регулярным апдейтом инфы по работе над мультиком про лесоруба.
Хижина Деда Мороза.
Аноним 08/03/22 Втр 08:17:06 293283 329
>>293261
потому что твой gay является пассив
а правильный dungeonmaster должен являться актив
Аноним 08/03/22 Втр 08:20:05 293284 330
>>293282
Что у тебя за белая конча ни стенах хижины? Уж не думаешь ли ты что кто то может подумать что это снег?
Аноним 08/03/22 Втр 08:23:05 293285 331
49950918.png 357Кб, 939x518
939x518
>>293282
ну композицию ты хотя бы догадался спиздить.
Однако ты просто мастер скучных форм, как многие новички.
Однородные зубчатки замащивают весь лес, от чего он выглядит максимально уныло

стоящий палкой дым тоже

плейн затянутый нормальками и имеющий малые однородные детали, но не имеющий средних, тоже унылый

я же вроде давал ссылку на видос
https://www.youtube.com/watch?v=jA0uwgBpibg
Аноним 08/03/22 Втр 08:53:09 293287 332
>>293278
Тут можно применить модификатор с нодами, сделать separate by loose parts и на каждый объект применить rigid body.
Аноним 08/03/22 Втр 09:01:34 293288 333
image.png 10Кб, 430x145
430x145
Аноним 08/03/22 Втр 09:22:19 293290 334
>>293287
Ну тогда не знаю. Гравитацию отключил штоле?
Должно сразу падать
Аноним 08/03/22 Втр 10:26:17 293292 335
image.png 14Кб, 261x198
261x198
>>293290
Вот эту галку потыкал и оно раздуплилось.
Ура, теперь могу кубы ронять
Аноним !GGGGGGGMQQ 08/03/22 Втр 14:51:56 293298 336
unti212122tled.jpg 340Кб, 2704x2700
2704x2700
Аноним 08/03/22 Втр 15:48:02 293303 337
>>293298
Точно, похоже именно в нём дело было. Но я его включал-выключал и ничего не менялось, потом когда Rigid body world отключил и включил с отключенной animated - и оно начало падать. Буду знать теперь, пасиба
Аноним 08/03/22 Втр 16:28:05 293304 338
Аноним 08/03/22 Втр 18:56:22 293306 339
image 75Кб, 1280x720
1280x720
Аноним 08/03/22 Втр 19:04:32 293307 340
>>293306
Собака, ты опередил меня на минуту
Аноним 08/03/22 Втр 19:06:51 293308 341
>>293306
>уезжаю из России, бывайте
Если ты русский, то тебе везде пизда. Поэтому остаёмся в мордоре и стараемся выжить.
Аноним 08/03/22 Втр 19:15:06 293309 342
>>293308
Двощую зря он уехал в никуда, у него в России была квартира в Москве которую он сдавал и дача где он жил не работая и ковыряя тридэшечку в свое удовольствие, не жизнь а мечта на самом деле
Аноним 08/03/22 Втр 19:33:11 293310 343
>>293308
Переобуется в хохла/болгарина, тоже мне проблема.
Аноним 08/03/22 Втр 19:37:01 293311 344
>>293309
Кого он в рахе будет ковырять? Сейчас пизда придёт(Уже пришла)
Аноним 08/03/22 Втр 20:05:12 293312 345
>>293311
Тоже самое и будет ковырять. Он же не зарабатывал этим, это просто хобби и бложик на ютубе. А жил он со сдачи московской квартиры.
Аноним 08/03/22 Втр 20:11:30 293313 346
Аноним 08/03/22 Втр 20:25:53 293314 347
>>293312
Так он ковырял для того, чтоб его в студию в хохляндии взяли(И как я понял, его почти взяли уже, но тут пыня разъебал в хлам Украину). Я бы тоже куда угодно свалил из рф на его месте. Хотя я и свалил
Аноним 08/03/22 Втр 21:17:49 293316 348
image 7Кб, 525x86
525x86
>>293306
Только начал заниматься прямым делом, а тут на нахуй монетизацию отключили.
Аноним 08/03/22 Втр 21:30:40 293317 349
>>293316
А я даже не успел.
Аноним 08/03/22 Втр 23:09:58 293325 350
изображение.png 27Кб, 706x259
706x259
В чём разница?
Аноним 08/03/22 Втр 23:53:29 293326 351
image 50Кб, 1093x305
1093x305
Аноним 09/03/22 Срд 00:14:30 293328 352
>>293325
1е получает атрибут в текущем состоянии, это как сохранение в переменную, чтобы обсчитать. Например взять старую позишн, разделить на два, прибавить к новой позишн тех же точек
2е делает трансфер между неравным количеством элементов в домене, например с одной точки на все ближайшие полики.
Или по индексам. Например с каждой точки на каждые 3 в целевой геометрии. Типа как в DataTransfer
Аноним 09/03/22 Срд 00:23:15 293329 353
Нихуя вы тут базар развели. Как старые бабки на скамеечке, лол.
Аноним 09/03/22 Срд 06:32:11 293331 354
>>293326
>то что делать нам
Готовьтесь к земле
Аноним 09/03/22 Срд 07:31:27 293335 355
>>293306
Да уж, в комментариях собралась куча плаксивых педиков.
Мерзкие трусливые создания.
Аноним 09/03/22 Срд 07:46:08 293336 356
>>293335
Сейчас официально выезд закроют и интернет обрубят, по-другому заверещишь
Аноним 09/03/22 Срд 07:52:04 293337 357
>>293336
Может в квартире еще запрут и электричество с водой отключат?
Аноним 09/03/22 Срд 09:52:07 293342 358
изображение.png 174Кб, 585x477
585x477
Там 3.1 релизнулся пока мы высокую политику обсуждали.
09/03/22 Срд 10:28:05 293346 359
>>293342
>релизнулся
только в экскриментале, на оф странице ничего такого
Аноним 09/03/22 Срд 10:35:16 293348 360
>>293346
Главная страница долго обновляется. Но ссылка будет на эту версию.
Так что качай пока все не узнали. А то будешь качать 5 кб\с часов 10.
Аноним 09/03/22 Срд 10:40:24 293349 361
>>293346
>>293348
Тебе правильно говорят.
Раньше вообще релизные билды пявлялись первым делом тут
https://download.blender.org/release/
и накануне релиза отслеживались олдами, чтобы скачать до наплыва неофитов и просадки канала.

Но сейчас новый билдбот и свежие билды автоматом попадают в даунлоад.

А на обновление главной нужно время.
Даже имея готовый материал, его нужно залить и проверить.
Аноним 09/03/22 Срд 12:04:41 293353 362
Посоветуйте курс небольшой с созданием интересной (фэнтезийной, фантастической) модели
Аноним 09/03/22 Срд 14:10:36 293383 363
ccc.png 1097Кб, 1142x812
1142x812
Может есть у кого нибудь?
Аноним 09/03/22 Срд 14:19:08 293389 364
>>293383
Дженерик бяка. Появится на трекерах в течении недели.
Аноним 09/03/22 Срд 14:23:34 293392 365
>>293383
На ютубе посмотри гайды про ящики
и запилишь такой же дрон
Там БАЗА ну про превьюхе
Аноним 09/03/22 Срд 14:36:37 293396 366
image.png 171Кб, 585x571
585x571
image.png 12Кб, 303x216
303x216
Чому при симуляции ткани плоскость схлопывается сама в себя и не падает? Если отключить селф колижн то она папдает но выглядит как гавно
Аноним 09/03/22 Срд 14:37:41 293397 367
image.png 97Кб, 524x445
524x445
>>293396
Хотя нет, при отключеном селф колижн она падает но все равно схлопывается
Аноним 09/03/22 Срд 14:53:43 293400 368
image.png 80Кб, 776x430
776x430
Чому так? если плоскость только поднять и наклонить то все норм, если плоскость сжать по оси, то она начинает сама в себя схлопваться, при чем не важно как протсходит трансформация, в обьектном режиме или в режиме редактирования, с применением трансформации и без, как так то? Что делать что б было хорошо а что бы ни хорошо не было?
Аноним 09/03/22 Срд 14:55:27 293401 369
изображение.png 111Кб, 327x298
327x298
>>293397
Хз, такой вот симулятор.
Ащемта переключение Bending model на linear вроде убирает эту проблему

>>293383
Въебал шарики прям в корпус без швов
Десайн кетбашь
Аноним 09/03/22 Срд 14:56:25 293403 370
>>293400
может сетка неравномерная после сжатия?
Аноним 09/03/22 Срд 15:10:31 293406 371
image.png 125Кб, 765x602
765x602
>>293400
>>293403
Ну да попраывил сетку и все получилось
Аноним 09/03/22 Срд 15:14:02 293407 372
А когда моделишь сабдив в блендер, стоит вообще кризы использовать или лучше поддерживающие штуки юзать?
Аноним 09/03/22 Срд 15:37:08 293410 373
>>293407
Если под стоки, то только саппорт лупы, ибо кризы везде по-своему работают и не сохраняются.
Если под Блендер, то и кризы ок.
Аноним 09/03/22 Срд 15:49:20 293413 374
image.png 657Кб, 912x836
912x836
На материале стекла в иви вот такие артефакты, в цыклк все норм, как от них избавиться? стекло имеет толщину нк то есть есть внешняя и внутренняя сторона с правильно вывернутыми нормалями, в чем может быть косяк?
Аноним 09/03/22 Срд 16:02:12 293416 375
>>293413
Думаю надо поменять режим альфы. Но это не точно.
Аноним 09/03/22 Срд 16:06:56 293418 376
>>293413
Отключай полностью бэкфейсы.
Альфабленд капризен
Аноним 09/03/22 Срд 16:55:56 293436 377
Аноним 09/03/22 Срд 17:56:08 293441 378
Аноним 09/03/22 Срд 18:13:31 293443 379
image.png 18Кб, 711x458
711x458
Аноним 09/03/22 Срд 18:13:49 293444 380
>>293441
> исключив модели из поисковой выдачи
А зачем, ладно бы копились там?
Аноним 09/03/22 Срд 18:22:21 293445 381
image 280Кб, 861x885
861x885
Крупнейший маркетплейс по продаже 3d моделей забанил россиян и белорусов, заморозив все выплаты и исключив модели из поисковой выдачи.
https://www.cgtrader.com/blog/cgtrader-suspends-services-in-russia-and-belarus-in-support-of-ukraine

Это плюсом к тому, что на пейпале деньги все еще висят у людей, пока никто ничего не вывел и неизвестно выведет ли.


3D в России ВСЕ
Фриланс в России ВСЕ
09/03/22 Срд 18:25:25 293446 382
>>293441
>>293445
Какие же они не фашисты, пиздец просто.

если че ни разу не торговал на стоках
Аноним 09/03/22 Срд 18:27:04 293447 383
image 6Кб, 600x90
600x90
Аноним 09/03/22 Срд 18:27:16 293448 384
ssstiktok163443[...].mp4 1770Кб, 576x1024, 00:00:16
576x1024
Скриньте Казахстан новая IT держава с мегаполисом компаний в Нурсултане.
Аноним 09/03/22 Срд 18:28:37 293449 385
>>293448
Да вы пидоры, ненадо сюда ехать, я только начал тридэху изучать, чтоб получать многоденег. Сейчас понаедете со своими 10+ годами опыта и заберёте мою работу((
Аноним 09/03/22 Срд 18:29:10 293450 386
>>293448
Лет этак через 350, когда его наконец электрифицируют и построят первую железную дорогу.
Аноним 09/03/22 Срд 18:30:58 293451 387
16457896397770.jpg 272Кб, 1400x1400
1400x1400
>>293449
Хотя, если вы с собой свякие компании по типу сталкера, крайтека и юбисофта притащите, я буду не против
Аноним 09/03/22 Срд 18:36:46 293454 388
09/03/22 Срд 18:39:24 293455 389
>>293451
>сталкера
Чел GSC сейчас это говноконтора по отжиму бабла с лохов, сталкер бы еще раз 10 перенесли пока он не стал бы похож на подобие игры, они даже не попытались съебать как это сделали нормальные поцаны из 4А гамес, на этих ребятах собственно и сделался сталкер чтобы доделать его.
Аноним 09/03/22 Срд 18:42:29 293456 390
Аноним 09/03/22 Срд 19:01:10 293459 391
>>293455
Да мне главное чтоб денех платили в среднем по стране(40к до спецоперации) и дали возможность получать опыт. Даже не опыт моделирования, а опыт работы в студии
09/03/22 Срд 19:06:01 293461 392
image 7Кб, 247x204
247x204
Аноним 09/03/22 Срд 19:34:44 293466 393
>>293461
Без черной магии там точно не обошлось.
Аноним 09/03/22 Срд 20:31:33 293470 394
Аноним 09/03/22 Срд 20:44:54 293471 395
>>293470
Трейлера на релиз нет..?
Аноним !GGGGGGGMQQ 09/03/22 Срд 22:36:50 293472 396
Аноним 09/03/22 Срд 22:41:21 293473 397
image.png 323Кб, 699x568
699x568
image.png 539Кб, 566x477
566x477
Анон, что за хуйня? Красил себе модельку, красил, потом заказчик в движок сунул - а там такое. В сабстенсе посмотрел на нормалку, а там снова такое. При этом в блендере и мармосете отображается всё нормально. Что я сделал не так?
Аноним 09/03/22 Срд 22:52:21 293474 398
6015303947.jpg 16Кб, 700x700
700x700
>>293448
>IT держава
новые старые шахтёры и коптящая свалка, криптомайнят на угле.

>>293466
Ага, вот волшебная палочка мага
Хотя я поспрашивал знатоков, они говорят, в Гудини тоже пару схожих костылей используют, потому что скорость выше а просос по точности незаметен почти даже вблизи.
Аноним 09/03/22 Срд 22:57:11 293475 399
1.gif 1629Кб, 635x331
635x331
2.gif 878Кб, 459x459
459x459
Снимок экрана 2[...].png 52Кб, 909x322
909x322
>>293474
Блядь я представляю как такую залупу собирать в тормозном гудини и вьюпортом из 90-х годов.
Если даже банальная залупа еле еле ворочается.
Аноним 09/03/22 Срд 23:05:07 293477 400
>>293473
Ставлю на то, что ты нубло и у тебя зеркальная часть сохранила вывернутые нормали. В итоге папиклося неправильно.
Аноним 09/03/22 Срд 23:29:50 293478 401
>>293475
Хм, вроде ж там высокопроизводительный вьюпорт вроде?
Аноним 09/03/22 Срд 23:35:21 293479 402
>>293477
Да нихуя, нормально всё с нормалями. Вроде )
09/03/22 Срд 23:39:40 293480 403
>>293479
Ну если все нормально, хули ты паникуешь, шли заказчика нахуй, скажи его проблемы, будь мужиком.
Аноним 09/03/22 Срд 23:54:51 293481 404
>>293479
Они запечены шиворот-навыворот с левой стороны.
Аноним 10/03/22 Чтв 00:26:07 293483 405
>>293481
Так а как так-то нахуй? А сука а
Аноним 10/03/22 Чтв 00:30:07 293484 406
>>293483
Скорее всего неприменённые после зеркала нормали. Либо на хай, либо на лоу, что скорее всего.
Да ни похуй ли? Проверь всё и перепеки, это всё равно необходимо.
Аноним 10/03/22 Чтв 00:57:03 293485 407
Baking: new method to generate margin, based on adjacent faces

This significantly reduces discontinuities on UV seams, by giving a better
match of the texture filtered colors on both sides of the seam. It works by
using pixels from adjacent faces across the UV seam.

This new option is called "Adjacent Faces" and is the default. The old option
is called "Extend", and extends border pixels outwards.

Differential Revision: https://developer.blender.org/D13303
не зря я психовал на весь интернет
уложились за одну версию
Аноним 10/03/22 Чтв 00:58:25 293486 408
>>293473
если видишь желтые и коричневые цвета ищи ошибку пости файл
Аноним 10/03/22 Чтв 03:10:45 293487 409
Аноним 10/03/22 Чтв 03:29:57 293488 410
>>293487
>хохлы въебали тот канал

Ебать дегенераты
Аноним 10/03/22 Чтв 09:29:47 293492 411
Стикер 0Кб, 512x512
512x512
>Maxon уходит из России
Аноним 10/03/22 Чтв 11:03:11 293494 412
Есть симуляция ткани, с запеченным кешем, можно както меш ткани переносить по сцене что бы при этом сохранялась симуляция?
Аноним 10/03/22 Чтв 11:08:32 293495 413
>>293492
Туда им и дорога.
Аноним 10/03/22 Чтв 14:26:48 293498 414
16268564904751.mp4 1834Кб, 400x890, 00:00:09
400x890
Аноним 10/03/22 Чтв 16:00:06 293499 415
image.png 71Кб, 893x520
893x520
Чё за хуйня? Я всю свою жизнь запекал как-то неправильно или что? Какого хуя в сабстенсе при отображении в режиме material всё ок, а если режим normal выбрать, то там говно какое-то с острыми краями?
Аноним 10/03/22 Чтв 16:07:57 293500 416
>>293499
Так и должно быть
Аноним 10/03/22 Чтв 17:47:11 293502 417
Аноним 10/03/22 Чтв 20:34:34 293505 418
Добрый вечер аноны, есть у кого доступ к той самой персии? Может кто-то проверить есть ли там курс от русских говноделов?

Senior Gamedev от кайно
Аноним 10/03/22 Чтв 21:00:18 293507 419
Аноним 10/03/22 Чтв 21:04:40 293508 420
Курс еще идет вроде.
Аноним 10/03/22 Чтв 21:41:31 293510 421
>>293505
Так он ещё идёт, с пол года подождать где то наверное, перед релизом говорили мол у них там еба защита и вообще охуеть, несливаемый мол.
Аноним 10/03/22 Чтв 22:20:39 293512 422
>>293508
Понял спасибо, он просто как раз вроде пол года назад стартовал, я думал а вдруг, спасибо за помощь
Аноним 11/03/22 Птн 02:13:02 293516 423
>>293494
Запаренти к пустышке
Аноним 11/03/22 Птн 02:48:52 293519 424
Аноним 11/03/22 Птн 11:46:30 293541 425
image.png 685Кб, 1135x587
1135x587
>>293470
Посмотреть бы туториал про разрушаемые домики.
Аноним 11/03/22 Птн 11:55:31 293542 426
>>293541
Ты серьёзно думаешь, что можно такое собрать по однму туторивалу, будучи маслёнком, не шарящим в матан и весь перечень нодов, который есть?
Аноним 11/03/22 Птн 12:00:49 293543 427
image.png 366Кб, 1177x672
1177x672
image.png 352Кб, 1287x945
1287x945
Походу авторы многих туторов не осознают, насколько их объяснения не понятны. Я долго повторял и разбирал этот самолетик, в коментах пишут, что несколько дней пытаются разобрать этот 40-минутный туториал. Будет ли нормально воспринято, если брать чужие туториалы, разжевывать их, раскладывать по полочкам и выкладывать?
Аноним 11/03/22 Птн 12:04:24 293544 428
>>293542
Думаю, что даже если хорошо в нодах шаришь, не просто такое повторить. Ну может это будет целый курс, я бы глянул.
Аноним 11/03/22 Птн 12:08:24 293545 429
>>293543
Абсолютно нормально, похуй на визжащих долбоебов
Аноним 11/03/22 Птн 12:23:12 293548 430
>>293519
А в твиттере ответил, что Блен для всех во-первых, а во-вторых остаётся политически нейтральным.
При этом посильную помощь беженцам они готовы оказать.
Ех.
Жалко что Тон старый и отошёл от дел.
Некому больше пистоны разрабам вставлять и объяснять чо зачем надо.
Аноним 11/03/22 Птн 12:46:10 293550 431
>>293543
Авторы туторов осознают что туторы по 5 часов не нужны.
У пользователей должна быть какая то база, всего не объяснишь.
То что кому то не понятно это нормально.
Аноним 11/03/22 Птн 13:31:08 293555 432
Аноним 11/03/22 Птн 13:35:16 293558 433
>>293543
Для прохождения туторов Эриндейла нужно иметь прочную базу.

>несколько дней
А как хотели-то? Без физподготовки стометровку бегать как Усейн Болт?
Можно объяснить, как работает каждая нода, но это не даст мышления/интеллекта.

> разжевывать их, раскладывать по полочкам
Флаг в руки и барабан на шею.
Будет у тебя набор трёхчасовых видосов как с пончиком. Только повторения в каждом по каждой ноде.
Зачем?

Надо отдельно объяснить каждую ноду. Отдельно простую и векторную математику. Про поля/атрибуты. Короч это курс.

А после успешного его прохождения просто перевести тутор Эриндейла на внятный русский.

мне хватает 5 минут полистать, чтобы понять, что он там делает и в чём секрет, наибольшая проблема — его манера говорить
Аноним 11/03/22 Птн 13:42:02 293559 434
п.с. по самолётику в твитторе выпало в тот же день несколько самостоятельных работ. Значит есть люди, которым всё яснопонятно.
Аноним 11/03/22 Птн 13:56:50 293561 435
>>293558
Я бы сказал, что в самолетике ничего особо сложного и нет, но приходится продираться через его путанное объяснение.
Аноним 11/03/22 Птн 16:35:14 293568 436
>>293561
Ну да, объясняет он несколько мято, ещё и с британским произношением и зажёвыванием буков.
Иногда даже субтитры включаю.

Открыл, полистал, у меня возражения есть…
Имхо рейкасты там не всрались.

Аноним 11/03/22 Птн 16:51:04 293569 437
>>293568
>рейкасты там не всрались
Какой твой метод облета пиков гор?
Аноним 11/03/22 Птн 17:38:39 293571 438
3п3п3.png 1134Кб, 1920x1080
1920x1080
в1в1.png 1751Кб, 1920x1080
1920x1080
Аноним 11/03/22 Птн 18:16:31 293572 439
>>293571
Бункерный дед мороз?
Аноним 11/03/22 Птн 18:23:04 293573 440
вцв.jpg 266Кб, 2356x1172
2356x1172
Аноним 11/03/22 Птн 18:25:42 293574 441
>>293572
>Бункерный дед мороз?
В этом году мы все плохо себя вели поэтому под елочкой у нас будет один только уголь.
Аноним 11/03/22 Птн 18:27:20 293575 442
>>293574
>у нас будет один только уголь
лишь бы не радиоактивный пепел
Аноним 11/03/22 Птн 18:28:19 293576 443
Кстати новый блен цу меня сегодня 2а раза зависал на несколько секунд. У кого было так же?
Аноним 11/03/22 Птн 18:47:09 293578 444
>>293573
Зачем так мелко режешь юв? ты же без запеки делаешь, да и текстурки простенькие
Аноним 11/03/22 Птн 19:00:16 293579 445
Снимок экрана ([...].png 1458Кб, 1920x1080
1920x1080
Почему при рендере нет фона.
Аноним 11/03/22 Птн 19:09:38 293580 446
0,00000002.png 139Кб, 424x431
424x431
Аноним 11/03/22 Птн 19:14:13 293581 447
>>293578
Мне так проще раскрасить, порезал модель на отдельные материалы и можно сразу заливать краской части модели.
Аноним 11/03/22 Птн 20:42:18 293583 448
>>293449
Анон, ты из Казахстана? Есть мысль о работе с сиджитрейдером через человека за пределами РФ (на взаимовыгодных условиях). Напиши на фейкопочту, если заинтересован: soshui@mail.ru
Аноним 11/03/22 Птн 20:54:45 293584 449
Аноним 11/03/22 Птн 22:21:22 293586 450
>>293584
>Тон высрался

розенталь максимально правильно поступил в сложившейся ситуации.

Когда весь мир приступил к отмене целой страны и её жителей, только полный идиот станет идти против волны в поддержку утопающих. Он же в отличие от остальных трусов, выбрал максимально демократичный способ поддержки угнетённых, путём перечисления денег в фонды помощи беженцам, а не тупо отмены продукта для русских.
Хотя запретить блендер для ру комьюнити он впринципе не может, так как это не его, а общий продукт.
Аноним 11/03/22 Птн 22:40:36 293587 451
>>293586
Ни против кого он не пошел, а поступил по правде.
Аноним 11/03/22 Птн 22:55:14 293588 452
>>293586
Не стал унизительно платить вору, сказал что занесёт в общак и подогреет мужиков на тюрьме
Аноним 11/03/22 Птн 23:11:00 293589 453
1601846689208.png 68Кб, 1713x117
1713x117
Смотри, анон, с кем ты в одном треде сидишь. Тебе не противно?

Вот >>293576 этот еблан кстати.
Аноним 12/03/22 Суб 00:56:02 293590 454
50273348.png 124Кб, 734x583
734x583
50254641.png 368Кб, 1063x691
1063x691
>>293569
В твиттере у Эриндейла под постом будет.
Замена рейкасту типа beamcast.

Аналогично со сдвигом, только кидаются два таких пятна. Ну точнее вырезаются центр из уже имеющейся полоски, которая для усреднения нормали и наклона нужна.
Аноним 12/03/22 Суб 01:37:06 293592 455
>>293586
>розенталь максимально правильно поступил в сложившейся ситуации.

За что и уважуха. Умный мужик, понимает, что в мире, в котором сейчас очередная война и разводят наци-срач, добавлять не надо, а помогать надо.

>а общий продукт
именно, и значимая часть сообщества как русские так и украинцы, вбивать между нами ещё один клин — не дело умных людей, а дело грязных политиков
Аноним 12/03/22 Суб 04:03:58 293593 456
>>293583
Братан, ну ты нашел конечно кого звать
>я только начал тридэху изучать
Я тебе ведро 17 часов буду моделить. Хотя кого-то и с такими скиллами в студию берут
Аноним 12/03/22 Суб 07:29:52 293595 457
2022-03-1207-21[...].mp4 3834Кб, 1680x1050, 00:00:16
1680x1050
Короч мне лень,
файл в дискорде, подробности тож
beamcast на практике хуже рейкаста в системе уклонения от холмов, но рейкаст надо делать не так как Эриндейл показал, а прям двумя «радарами». Ну или может одним, хз.
Аноним 12/03/22 Суб 10:30:20 293598 458
>>292202 (OP)
Кто знает как правильно запекать оутлайн от тун шейдера в текстуру?

Хочу попробовать в юнити обойтись без рисованной текстуры используя запечённую текстуру в туншейдере.
Аноним 12/03/22 Суб 11:02:38 293599 459
>>293598
>оутлайн от тун шейдера
вообще нет смысла же.
На то он и аутлайн, что всегда движется.
Рисуй руками. Ну или ГП → меш → запечка.
Аноним 12/03/22 Суб 11:11:14 293600 460
>>293599
>Рисуй руками.
Неприемлемо.

Но я понял тебя.
Придётся в юнити как то шейдеры научиться писать.
Аноним 12/03/22 Суб 11:19:15 293601 461
>>293600
>Неприемлемо.
>шейдеры научиться писать
аутлайн такой популярный эффект, что его легко будет найти готовым.

При этом именно силуэтный аутлайн имеет смысл как шейдер. Всякие штришки внутри фигуры лучше наносить вручную художественно. Бордерлэндс вполне себе пример.

Чтобы штрихи работали красиво и ебать как корректно, нужно ацки заморочиться , например с нормалями или с маркированием ключевых мест, а затем мутить какой-то не попиксельный шейдер а рисующий линии, чтобы он мог отсекать слишком короткие, делать переходы между кадрами и всё такое.

Всё чисто пиксельшейдерное выглядит от говёного до посредственного в динамике. Смотри как батьки делают, и думай, а почему ж они не запилили шейдер.
Аноним 12/03/22 Суб 13:34:16 293602 462
>>293588
Круга за такое убили, скоро розендал оставит свой пост, либо найдут в канаве.
Аноним 12/03/22 Суб 14:12:44 293603 463
>>293602
>скоро розендал оставит свой пост, либо найдут в канаве.
Вот ему это точно не грозит, а насчёт тебя не знаю.

Я предлагаю не разжигать политических срачей в блендер треде, для этого есть соответствующие треды.
Аноним 12/03/22 Суб 14:54:24 293604 464
>>293603
>Вот ему это точно не грозит
Надо чтобы грозило, когда весь мир консолидировался, тон что-то невнятно безобидно промычал (сука, сначала написал, а потом вспомнил, как он разговаривает). Он живет на донаты, легко организовать травлю, чтобы от блендера начали отворачиваться, странно, что гудиньщики и майяпидары еще не подсуетились
Аноним 12/03/22 Суб 15:23:17 293605 465
>>293604
Ты еблан?

Человек прямым текстом написал, что создаст фонд поддержки беженцам в отличие от других европейских фашистов у которых только и хватило ума, что бы наказать обычных людей которые в принципе ничего общего с этой властью не имеют.

Для справки я на выборы ходил в 18 лет добровольно принудительно и теперь каким то образом меня наказывают за то что не хочу ложится под поезд.
Аноним 12/03/22 Суб 15:33:11 293606 466
>>293604
Просто он принципиально против нацистов, поэтому так и написал.
Скоро с нацистами покончат и все будет хорошо.
Аноним 12/03/22 Суб 15:55:27 293608 467
Народ, Сделал коттедж без мебели почти а он уже больше Гига.
что то многовато, как чистить файл?
Аноним 12/03/22 Суб 15:59:33 293609 468
>>293605
>создаст фонд поддержки беженцам
Этого недостаточно, он должен запретить скачивать блендер с территории агрессора, каждый день в твиттере настаивать на прекращении войны, постить колличество убитых мирных жителей и фото разрушенных городов. Фонд это отмазка. Нужно действовать, привлекать всех и кричать, только вместе можно остановить это чудовище! Да я угараю пацаны
Аноним 12/03/22 Суб 16:22:38 293610 469
>>293609
>Да я угараю пацаны
Фух, а то я чуть facepalm не словил.

Наоборот для всех неравнодушных мотивация донатить в блендер повысится в два раза и из страны агрессора в том числе.
Аноним 12/03/22 Суб 16:33:17 293611 470
>>293610
Один из немногих сайтов, который не повесил жовта блакитную залупу.
Аноним 12/03/22 Суб 16:41:39 293612 471
>>293609
>Да я угараю
Лингвистический анализ покажет.
Аноним 12/03/22 Суб 17:09:36 293613 472
Фибоначчччи.png 782Кб, 909x901
909x901
>>293612
>Лингвистический анализ покажет.
Аноним 12/03/22 Суб 17:30:14 293615 473
>>293593
Да не, моделить буду я, а аккаунт на тебя, чтобы деньги выводить. Тебе процент и прокачка аккаунта. А со временем можно и совместно начать моделить.
Аноним 12/03/22 Суб 18:00:06 293616 474
Аноним 12/03/22 Суб 20:32:03 293621 475
Аноним 12/03/22 Суб 21:01:51 293622 476
1647106989.jpg 104Кб, 460x604
460x604
Помогите разобраться
Импортировал модель из Koikatsu
Потом через mmd tools в блендер и у меня получился такой прикол
Аноним 12/03/22 Суб 21:16:01 293623 477
KEb99BxA400x400.jpg 35Кб, 400x400
400x400
>>293621
Типичный блендерюзер.
Аноним 12/03/22 Суб 22:00:19 293624 478
image.png 234Кб, 744x414
744x414
>>293623
Если ты что-то имеешь против, приходи в наш гей-бар, поговорим по мужски.
Аноним 12/03/22 Суб 22:19:27 293625 479
>>293622
Обнови драйвер на свою амд видюху.
Аноним 13/03/22 Вск 00:25:06 293626 480
image.png 705Кб, 1920x1080
1920x1080
image.png 573Кб, 1920x1080
1920x1080
>>292202 (OP)
Сложно ли из лоу поли сделать хай поли модель? Или проще с нуля будет делать?
Аноним 13/03/22 Вск 01:46:47 293627 481
>>293626
>Или проще с нуля будет делать?
Это
Аноним 13/03/22 Вск 04:54:43 293628 482
>>293608
1 рекурсивный клинап
2 открывать аутлайнер блендерфайл и смотреть что лишнее
3 если у тебя там каждая досточка самостоятельной геометрией, то нечего и удивляться, инстансы надобно использовать.
4 гиг в тридэ это не много, это не игровые модели же.

>>293623
Типичный европейский айтишник же.
А вообще не похуй ли? Лишь бы человек хороший был.

>>293626
Из такого лоуполи я бы делал поверх него из примитивов и скульпта. Поверхность лоу так корява, что на неё и опираться нельзя, и перегон в воксели не даст удобной болванки под скульпт.
Аноним 13/03/22 Вск 07:20:32 293629 483
Где и когда стоит использовать крисы, шарп эджи и саппорт лупы?
Аноним 13/03/22 Вск 08:58:17 293630 484
>>293629
поприменяй то и другое, посмотри как работает и влияет на полигонаж, нормали, определись сам.

Точно не стоит использовать кризы, если собрался переносить в другой формат и софт
Аноним 13/03/22 Вск 11:06:04 293632 485
Аноны, есть несколько объектов, у которых центр совпадает. Как мне их собрать вместе по центру?
Аноним 13/03/22 Вск 12:14:10 293635 486
>>293632
Снап селектион то курсор, виз офсет.
Аноним 13/03/22 Вск 12:23:23 293638 487
1647163402079.jpg 79Кб, 700x933
700x933
Пишу сюда потому что может кто видел и помнит.
Аноны, ищу 3D короткометражную анимацию. Видео не более 5 минут. Сюжет:
Будущее, фантастика. Девушка пытается сбежать из под охраны роботов. Трюки, паркур, беготня по крышам футуристического города. В конце ролика (кажется) она превращается в птицу, но на самом деле её убили ещё вначале попытки к бегству.
Спасибо, анон.
Аноним 13/03/22 Вск 12:34:14 293639 488
image.png 652Кб, 1019x900
1019x900
Господа, вопрос тем, кто работает в связке блендер+сабстенс.
У меня есть модель с материалом Image texture, типа пикрил. Как мне заэкспортировать этот материал в сабстенс вместе с самой моделью?
Аноним 13/03/22 Вск 12:38:45 293641 489
>>293638
>но на самом деле её убили ещё вначале попытки к бегству.
Пиздец заезженный ход
Аноним 13/03/22 Вск 12:58:08 293642 490
Зачем нажимают apply после трансформаций (scale, move и т.д.), если и так все нормально работает?
Аноним 13/03/22 Вск 13:00:33 293644 491
>>293642
попробуй какой-нибудь модификатор типа бевела наложить после того как ты куб в объект моде растянешь без apply трансформаций, поймешь
Аноним 13/03/22 Вск 13:06:45 293645 492
>>293642
Применяй скейл и ротейт а не все вподряд, иначе пивот пойнт будет улетать из центра фигуры в 0 0 0 координаты холста.
Аноним 13/03/22 Вск 13:12:36 293646 493
>>293519
очень странно такое слышать в 3д разделе.

позорник хуев.
Аноним 13/03/22 Вск 13:13:29 293647 494
>>293641
Никогда такого не видел.
Аноним 13/03/22 Вск 13:14:20 293648 495
Аноним 13/03/22 Вск 13:43:46 293649 496
>>293646
Мне твой пост тоже странным кажется.
Аноним 13/03/22 Вск 13:50:27 293650 497
>>293649
я надеюсь ты не ватник, и имел ввиду что то другое.
Аноним 13/03/22 Вск 13:57:00 293651 498
Какие вы можете посоветовать хорошие гайды и туториалы для более менее разобравшегося пользователя? Я уже получил небольшие навыки, но хотел бы углубиться в hard surface.
Аноним 13/03/22 Вск 13:57:55 293652 499
Аноним 13/03/22 Вск 14:27:25 293653 500
>>293652
А я не досмотрел до конца и не знаю что там да как.
Аноним 13/03/22 Вск 14:28:48 293654 501
>>293650
Тон не поддерживает украинских нацистов. Причем здесь ватник, скажи мне.
Аноним 13/03/22 Вск 14:41:18 293655 502
Сьеби в по, ватное чучело.
Аноним 13/03/22 Вск 14:41:20 293656 503
>>293654
>Тон не поддерживает украинских нацистов.

ясно.
На украине нет нациков. ты просто промытый идиот.
Аноним 13/03/22 Вск 14:46:25 293658 504
>>293656
Батальоны Азов, медведь и тысяча других это конечно другое. И флаги на их позиция это тоже другое. И призыв убивать русских это тоже другое. Сам сьеби и не разводи здесь политику
Аноним 13/03/22 Вск 14:51:58 293659 505
>>293658
>Батальоны Азов, медведь и тысяча других это конечно другое. И флаги на их позиция это тоже другое. И призыв убивать русских это тоже другое. Сам сьеби и не разводи здесь политику

яж говорю промытый дебил. Насмотрелся хуйни.

для справки это при яныке был разгул националистических банд. Ну и это ватники призывают воевать и убивать "Хохлов". даже блядь нелепую зигу придумали.

здрисни отсюда в крымозагон дебил.
Аноним 13/03/22 Вск 14:53:18 293660 506
>>293650
Ватник, и что? Большинство 3дшников - нет. Это самые несчастные люди после украинцев. Они уже наказаны проживанием в стране, которой не нужна их профессия. Они не заслужили дополнительных наказаний. Хорошо еще остались люди, которые это понимают.
Аноним 13/03/22 Вск 14:56:28 293661 507
>>293659
Никто не призывает убивать хохлов. Но проблему надо было как то решать. Раз сами украинцы не захотели, пришлось вмешаться.
Ничего личного.
А твой не ватник десятком постов выше свалил в грузию.
Довольно жалкий человек. Можешь пойти поплакаться ему.
Аноним 13/03/22 Вск 14:59:52 293662 508
>>293659
Слаква, сьеби отсюда, лучше думай как через рутуб будешь контент монетизировать
Аноним 13/03/22 Вск 15:06:46 293663 509
>>293661
>Никто не призывает убивать хохлов. Но проблему надо было как то решать. Раз сами украинцы не захотели, пришлось вмешаться.

вот тут ты прямым текстом призываешь убивать "хохлов". Ты даже этого не понимаешь чтоль? дебик. там люди невинные гибнут, больше чем за все 30 лет.
надо быть просто ублюдком чтобы хоть как то оправдывать это говно.

съеби уже.

Аноним 13/03/22 Вск 15:08:16 293664 510
>>293663
Какой ты глупенький.
Аноним 13/03/22 Вск 16:33:35 293667 511
Где в последнем блендере ноды чтоб подключить текстуру? Почему когда открываю всякие форматы fbx obj в блендере, тотекстуры нет, а как будто бы должна прилагаться? Где включить текстуры? Мимо ньюфаг
Аноним 13/03/22 Вск 16:58:59 293668 512
Неудивительно, что это говно вымерло. Пидарасы за два года всё перелопатили до неузнаваемости, только самые лютые прыщавые задроты будут терпеть это говно. Даже текстуру подключить хуй знает как теперь. Впрочем что ожидать от бесплатного говна?
Аноним 13/03/22 Вск 16:59:50 293669 513
>>293519
>https://www.blender.org/press/the-war-in-ukraine/
>таки Тон вменяемый, взял на себя ответственность и вежливо послал нациков нахуй.

От имени всех в организации blender.org я настоящим полностью и громко осуждаю российское вторжение в Украину.

Этот незаконный и кровавый акт в самом сердце Европы угрожает миру всех людей в мире. Разрушительные последствия для жизни миллионов украинцев разбивают нам сердца. Президент Путин и его клика должны быть остановлены. Мы можем только надеяться, что подавляющее большинство добросовестных россиян сами найдут мирный выход из этого кризиса.

За последние несколько дней мы получили сообщения о том, что нам следует заблокировать доступ к blender.org из России или добавить сообщение в заставку Blender. Однако, я считаю, что это не лучшее, что мы должны сделать. Я хочу высоко держать принципы нашей миссии — вносить вклад в свободное программное обеспечение для всех и защищать свободу художников и разработчиков. Я считаю, что наша работа способствует улучшению мира, и что мы должны продолжать делать это с большим усилием и убежденностью, чем когда-либо. Блендер для всех.

Мы все в Blender, вместе и индивидуально, намерены чем-то помочь. Например, для помощи беженцам, прибывающим в Нидерланды. Эти действия будут осуществляться с использованием соответствующих каналов, таких как Голландский совет по делам беженцев. Мы считаем, что это нормальные поступки для ответственных граждан и добрых европейских соседей.

Желаю сил всем, кого затронула эта ужасная ситуация. Я искренне надеюсь, что это скоро закончится.

Тон Розендал
Председатель Фонда Блендера
Аноним 13/03/22 Вск 17:02:26 293670 514
>>293669
Тон любит пороться в сраку и давать за шеку. Кто ещё мог сделать это кривое говно?
Аноним 13/03/22 Вск 17:13:20 293671 515
1647180792002.webm 3368Кб, 888x802, 00:01:00
888x802
>>293670
Зачем ты такое пишешь?
Аноним 13/03/22 Вск 17:21:21 293672 516
>>293668
>что это говно вымерло.
Чо несешь, животное попущенное? У блендера дела идут как никогда ахуенно
Аноним 13/03/22 Вск 17:27:30 293674 517
xK67RStOxzo.jpg 295Кб, 1280x720
1280x720
>>293668
>вымерло
Чё несёт, ой нимагу
Аноним 13/03/22 Вск 17:28:21 293675 518
273252913111852[...].mp4 3116Кб, 720x1280, 00:00:18
720x1280
Ребят.
Начал осваивать 3д,
-освоил блендер кнопки и программу (кроме текстур, анимации, скульпта) в принципе умею делать модельки, повторить гайд, но в портфель пока нет работ своих
-освоил функционал марвелоуса, но практики мало
-субстанс пейнтер - только поверхностно по бумажке знаю как что запечь и экспортировать-импортировать (в слоях и как их из головы сделать - 0)
-начал Збраш
И вот вопрос я правильно сейчас на этом этапе взялся за Збраш или стоит сменить вектор внимания на что-то другое сперва?

цель - делать пропсы-энвайрмент-(возможно потом машины и одежду) на стоки
Аноним 13/03/22 Вск 17:36:18 293677 519
>>293675
Пончик умеешь делать?
Аноним 13/03/22 Вск 17:38:13 293678 520
>>293677
Не пробовал, делал Вагончик, Робота GameDev, много всяких шкафов-столов без текстур.
А что пончик дает?
Аноним 13/03/22 Вск 17:38:17 293679 521
16436243744030.jpg 808Кб, 2000x1500
2000x1500
>>293669
От имени всех в организации blender.org я настоящим полностью и громко заявляю, что ты будешь перекатывать тред
Аноним 13/03/22 Вск 17:42:01 293680 522
>>293678
Да так. Есть один сподвижник, каждые пару лет туториал про пончик записывает. Думаю каждый в этом треде уже сорвался и замоделил пончик хотя бы раз.
Аноним 13/03/22 Вск 17:45:12 293681 523
>>293680
Два раза моделил. Один раз когда учился, другой раз для его нфт аферы.
Аноним 13/03/22 Вск 17:45:15 293682 524
О, тред ожил? Подскажите в чём лучше и проще делать рендеры с бэкграундами и интерьерами? Блендер слишком сложный. Я хочу просто брать бесплатные модели со стоков, может быть немного менять текстуру (тон, наложить символ, нарисовать свою), размещать их и выставлять свет, а потом кнопочку нажал и снимок готов без всего этого мозготраха блендерского.
Аноним 13/03/22 Вск 17:54:16 293683 525
Аноним 13/03/22 Вск 17:54:28 293684 526
>>293661
>проблему надо было как то решать.
Пока у этих решал только сплошной обсер наблюдается
Аноним 13/03/22 Вск 18:00:19 293685 527
>>293683
Я бы и рад, но тогда возникнут следующие проблемы:
1. Моя мебель будет узнаваема, что она из симз, я хочу со стоков вставлять уникальное и новейшее
2. Там вроде бы перестановка по клеточкам прикрелённая к сетке, нельзя расположить тонко где удобно, т.е. доспустим я хочу сделать стол с вещами на нём, кружками всякими, тогда не получится
Аноним 13/03/22 Вск 18:01:38 293686 528
>>293685
3. Мне по возможности надо портировать комнату/стол в юнити, а оттуда в игру
Аноним 13/03/22 Вск 18:02:06 293687 529
>>293685
Может даз студия тогда. Ну или 3дмакс. Модели на стоках обычно под него заточены.
Аноним 13/03/22 Вск 18:05:04 293688 530
>>293686
А что в магазине юнити мало мебели что ли?
Сразу качаешь и ставишь и модели оптимизированы под движок. Зачем тебе стороннее по, без доработки все равно в юнини не сможешь пихать. Материалы придется настраивать как минимум.
Аноним 13/03/22 Вск 18:07:05 293689 531
>>293687
>3дмакс
А у него и у Майки часом не один разработчик? Хотелось бы выбрать что по-проще, мне не нужно пилить объекты с куба, а использовать чужое и делать комнаты/ладшафты для юнити.
Аноним 13/03/22 Вск 18:08:31 293690 532
>>293689
>А у него и у Майки часом не один разработчик?
Один
>мне не нужно пилить объекты с куба, а использовать чужое и делать комнаты/ладшафты для юнити.
Одно другому не мешает, 3дмакс как раз для такого и сделан. 100500 видов готовых унитазов уже ждут тебя
Аноним 13/03/22 Вск 18:10:11 293691 533
>>293688
>А что в магазине юнити мало мебели что ли?
А вот это почти годный совет, потому что
1. Там мало бесплатных поделей, всего 1000 я посмотрел только что, в Симз ито больше.
Аноним 13/03/22 Вск 18:12:09 293692 534
>>293690
А что проще для моих целей? .3ds и прочей 3дмакса со стоков будет открываться в Майе?
Аноним 13/03/22 Вск 18:12:22 293693 535
>>293689
Разработчик один. Но просто не будет. Весь 3д софт довольно сложный со своими нюансами. Если думаешь что там будет легче чем в блендере то заблуждаешься.
Аноним 13/03/22 Вск 18:19:27 293694 536
>>293693
Просто есть один автор, он в майке работает, хочу как он, наверное, поэтому. Но если сложнее, то ну нафиг.
Аноним 13/03/22 Вск 18:20:08 293695 537
DAZ 3d пробуй для своей порнухи.
Аноним 13/03/22 Вск 18:20:51 293696 538
В него можно пихать и из макса и из блендера всякое.
Аноним 13/03/22 Вск 18:24:17 293697 539
>>293696
А мне наоборот надо пихать в юнити, а потом в другую игру.
Аноним 13/03/22 Вск 18:34:52 293698 540
Тогда такой вопрос анон - посмотрите у кого есть 3дмакс читает ли он max, obj, fbx, 3ds все эти форматы? ПОтому что Майа не читает 3ds например. Хочу воровать мебель со стоков без перегонки форматов и лишних редакторов.
Аноним 13/03/22 Вск 18:37:46 293699 541
а ещё .mdl .vtf .vtx
Так не хочется трахаться с перегонками лишний раз.
Аноним 13/03/22 Вск 18:56:15 293700 542
image.png 62Кб, 523x657
523x657
>>293698
max - это формат самого макса
Аноним 13/03/22 Вск 19:23:20 293701 543
>>293700
Спасибо, качаю, надеюсь оно не сложное.
Аноним 13/03/22 Вск 20:11:14 293702 544
А где скачать всякие костыли к блендеру чтоб всякие форматы были? Должно находиться в шапке.
Аноним 13/03/22 Вск 20:34:22 293704 545
Так, а cgtrader забанило рашку из-за украины? Не могу скачать, пишет недоступно в вашем регионе, пидорасища.
Аноним 13/03/22 Вск 20:53:20 293705 546
5463424523453.jpg 279Кб, 1437x768
1437x768
Ответьте пожалуйста - почему скачанные .bledn файлы не открывает нормально, а отображает пикрил? Я не хочу вручную подключать все текстурки. Как это дело автоматизировать или делать в пару кликов? ньюфаг
Аноним 13/03/22 Вск 22:04:31 293706 547
image.png 222Кб, 861x704
861x704
>>293705
Иногда так получается. но я новичок тоже
Аноним 13/03/22 Вск 22:13:24 293707 548
>>293706
Не помогло, но буду знать, спасибо.
Аноним 13/03/22 Вск 22:50:09 293711 549
image.png 5332Кб, 2400x1647
2400x1647
Люкс рендер
Аноним 14/03/22 Пнд 00:42:23 293712 550
изображение.png 229Кб, 410x538
410x538
>>293646
О, привет!
А я тебя знаю!

>>293654
Он не поддерживает никаких нацистов.

>>293661
>надо было как то решать
То что тебе объявили проблемой — вообще не то, что на деле решают. И вообще решают не те, кто думают, что что-то решают.
То как «решают» — это слишком дорогой и неэффективный метод.

>>293711
Не пизди, это фото. А если не фото, то так сделать может только йоба студия за несколько месяцев. Что экономически невыгодно.
Аноним 14/03/22 Пнд 01:24:16 293713 551
>>293711
Неужели секрет в imperfections?
Аноним 14/03/22 Пнд 07:26:36 293714 552
Аноним 14/03/22 Пнд 07:34:11 293715 553
>>293712
> йоба студия за несколько месяцев
Один кадр или даже одну сцену может сделать и один человек.
Да и что то более крупное тоже. Есть фанатики своего дела.
Аноним 14/03/22 Пнд 08:50:51 293717 554
>>293712
>е пизди, это фото.
Где ты небо такого цвета видел
Аноним 14/03/22 Пнд 08:55:32 293718 555
image.png 211Кб, 778x358
778x358
Аноним 14/03/22 Пнд 08:57:46 293719 556
>>293717
Да на каждой фотографии с ксяоме(почти не отличается от iPhoneтм). Я иногда даже розовое, оранжевое и кислотно зеленое небо видел на фотографиях с ксяоме(почти не отличается от iPhoneтм).
Аноним 14/03/22 Пнд 08:58:21 293720 557
>>293718
Юзают рендер, не видишь отличия от двух других фоток?
Аноним 14/03/22 Пнд 09:00:55 293721 558
>>293715
Фанатики есть. Но количество реалистичных неточностей и особенностей там таково, что пока один будет делать, у него глаза замылятся. Без взгляда со стороны много чего упустит. Даже если будет реф, который надо повторить 1 в 1.

Пока что ни один соло-фанат не сделал так, что "это фото и не придраться" в естественном уличном свете. В мягком студийном портреты Ian spriggs разве что делает и то далеко не каждый раз.
Аноним 14/03/22 Пнд 09:01:13 293722 559
>>293719
И еще пару раз я видел на фотографиях с ксяоме фиолетовый асфальт и голубую траву.
Аноним 14/03/22 Пнд 09:22:31 293723 560
>>293722
Расскажи что ты еще видел на фотографиях сяоми.
Аноним 14/03/22 Пнд 09:25:15 293724 561
>>293723
Видел как твою мать чурки ебут. /раунд
Аноним 14/03/22 Пнд 09:29:52 293725 562
image.png 1454Кб, 1100x733
1100x733
>>293721
>Пока что ни один соло-фанат не сделал так, что "это фото и не придраться"
Делают, просто вы сразу в гугл картинки лезете проверять, а так хуй бы определили рендер или нет
Аноним 14/03/22 Пнд 09:33:08 293726 563
>>293724
Что, сяоми господна унизили в смартфоно треде?
Айфон тебе в попку затолкали?
Аноним 14/03/22 Пнд 09:55:25 293727 564
>>293725
> вы сразу в гугл картинки лезете проверят
я лезу проверять себя, после того как решил что картинка фото, или что срисовка с фото. Со срисовками ошибаюсь редко.

>>293725
Это снова фото. Рендеры не вывозят такую ткань (материалы),
Авторы не вывозят такие складки.
Аноним 14/03/22 Пнд 09:58:20 293728 565
>>293726
Ну зачем же ты порвался? Просто поблагодари дядю за выполненный реквест и уёбывай кашку кушать.
Аноним 14/03/22 Пнд 12:04:38 293730 566
Снимок экрана ([...].jpg 390Кб, 1920x1080
1920x1080
Аноним 14/03/22 Пнд 12:07:44 293731 567
Какие аддоны чаще всего используете в работе для хард сюрфа? Кроме предустановленных, hardops, boxcutter
Аноним 14/03/22 Пнд 12:32:28 293733 568
9w0e6dl43rz51.jpg 214Кб, 2048x2048
2048x2048
Аноним 14/03/22 Пнд 14:35:27 293734 569
Фиолетовые текстуры, когда открываю .blend файлы. Куда нажать парой кнопок чтоб пофиксить? 3.0
Аноним 14/03/22 Пнд 15:15:17 293735 570
изображение.png 423Кб, 843x394
843x394
>>293733

хуёвый шоколад на сломе, хуёвая упаковка, карамель не взаимодействует с арахисом, да вообще материалы взаимно не липнут, не покрывают друг друга тонкой просвечивающей плёнкой.
Аноним 14/03/22 Пнд 15:15:21 293736 571
У вас с cgt нормально качает с впн? У меня какие-то проблемы. Захожу под сша, пишут не доступно в вашем регионе. Они научились вычислять?
Аноним 14/03/22 Пнд 15:20:28 293737 572
shangyu-wang-re[...].jpg 451Кб, 1920x1080
1920x1080
>>293735
п.с. тридэ палится не потому что невозможно сделать реализм. Нынче уже возможно.
Просто тридэшники — это норные жители, жизни не нюхавшие и в бытовом «сопромате» не разбирающиеся, да и референсы многие не гуглят даже, не то что купить сникерс, разломать и изучить.

Вот практически безупречная работа, только стол/пол палит и немного лишняя масляность.
Тут явно у чела был такой калькулятор в руках и он его изучал старательно.
https://www.artstation.com/artwork/4XRKgY
Аноним 14/03/22 Пнд 15:22:46 293738 573
image.png 181Кб, 500x500
500x500
Аноним 14/03/22 Пнд 15:39:03 293739 574
>>293737
Реализм держится получается на неидеальностях
Аноним 14/03/22 Пнд 17:27:59 293741 575
>>293739
Как это у тебя получилось.
Аноним 14/03/22 Пнд 18:43:06 293742 576
>>293737
Да. За 3д сканами будущее.
Аноним 14/03/22 Пнд 21:07:25 293743 577
>>293742
Это не скан, там модель простая.

>>293739
Реализм держится на реализме.
Это и поведение материала со светом и отпечатки техпроцессов и времени, и несовершенства тоже.

>>293579
а почему он должен быть? Референс в камере это не фон
Аноним 14/03/22 Пнд 21:40:43 293746 578
Есть вопрос, когда то делал это уже но забыл как. Есть половина сферы с системой частиц на ней, надо обернуть вокруг нее объекты, но как сделать чтоб объект смотрел в ту же сторону куда смотрит волос? По факту получается что оборачиваются ориджины объектов, а геометрия проникает
Аноним 15/03/22 Втр 08:57:46 293754 579
>>293492
И зибраш заодно зацепило.
Аноним 15/03/22 Втр 09:03:11 293755 580
>>293604
>чтобы от блендера начали отворачиваться
С логикой беда. Отворачиваться в пользу чего? Максон запретили свои продукты, щас подтянется гудини. Автодеск, вроде, тоже "того".
Аноним 15/03/22 Втр 10:57:23 293762 581
Аноним 15/03/22 Втр 11:14:36 293763 582
>>293746
поставить ориджин на дно объекта а tracking axis в соответствии с его верхом
Аноним 15/03/22 Втр 13:18:45 293766 583
Есть более удобный способ отправить объект в центр сцены, чем 3д курсор на world origin, потом origin to 3d cursor, а потом geometry to origin
Аноним 15/03/22 Втр 14:12:54 293768 584
Аниме сука.webm 244Кб, 1138x640, 00:00:02
1138x640
Аноним 15/03/22 Втр 16:47:58 293772 585
>>293763
Ориджин я пробовал на дно ставить, а где тракинг аксис смотреть?
Аноним 15/03/22 Втр 18:11:53 293781 586
>>292702
>в библиотеке си

Пиздец - байтоеб - че ты тут забыл? Единственная реально мозговитая кодомакака - в треде унитазников. пиздец
16/03/22 Срд 05:07:37 293797 587
Аноним 16/03/22 Срд 05:08:07 293798 588
ПЕРЕКОТИТЕ
16/03/22 Срд 13:06:15 293801 589
162756629517-fu[...].jpg 327Кб, 1200x800
1200x800
Аноним 16/03/22 Срд 13:32:06 293804 590
Добрый день, подскажите какой нибудь годный гайд по марвелоус!!!
Аноним 16/03/22 Срд 14:18:42 293807 591
>>293804
[CG Elves] Mastering Marvelous Designer Beginners Course [ENG-RUS]
Аноним 16/03/22 Срд 14:22:38 293808 592
>>293804
Еще у денис кожар недавно курс какой-то вышел большой прямо на ютубе, но по ка не смотрел.
Аноним 16/03/22 Срд 15:08:01 293811 593
Челы, как и в чём рисовать текстуры в блендер быстро? Я хочу у готовых скачанных моделек их текстурки немного изменять, может сделать текстурку там немного другого тона, может наложить символ. Требуется не более.
Аноним 16/03/22 Срд 15:09:38 293812 594
>>293811
Крита, гимп, фотошоп.
Аноним 16/03/22 Срд 15:13:23 293814 595
>>293812
Тебе лень печатать? Напиши, пожалуйста весь процесс или видео скинь, потому что я не понимаю.
Аноним 16/03/22 Срд 15:17:55 293815 596
>>293814
Чего ты не понимаешь? Открываешь текстуру в одном из этих редакторов, меняешь тон, накладываешь символ и сохраняешь.
Аноним 16/03/22 Срд 15:29:02 293816 597
>>293811
Тон быстрее крутить в 2д-редакторе.
Символ по криволинейной поверхности положить быстрее либо добавив его в кисточку, либо замутив репроекцию с геомтерии, ака декаль.
Аноним 16/03/22 Срд 16:01:34 293818 598
>>293804
На самом деле очень простая в освоении прога, если сравнивать с 3д пакетами.
Думаю можно своить на 100% за месяцок упорного труда
Аноним 16/03/22 Срд 16:03:01 293819 599
>>293807
>Mastering Marvelous Designer Beginners Course
Отлично, благодарствую
Кожара посмотрел уже и еще один видос англоязычный где делают футболку, только меня удивило что подход разный
Аноним 16/03/22 Срд 16:42:53 293820 600
Бывает такое, что в объект впердено несколько мешей. Напомните как их разделить?
Аноним 16/03/22 Срд 16:43:35 293821 601
Аноним 16/03/22 Срд 16:52:16 293822 602
>>293821
У меня ничего не происходить на р(З). Вот на пике 4 впука, мне надо на самом деле их трансформировать.
Аноним 16/03/22 Срд 16:54:16 293823 603
324523452345234.jpg 9Кб, 314x128
314x128
>>293822
пик отвалился, я криворукое мудило
Аноним 16/03/22 Срд 17:13:40 293825 604
Ладно, давайте по-порядку.
1 Вот есть модель-какулина, скачанная с наци сайта сгт
2 у нее прилагалась текстура, но не простая, как в модах для игр можно увидеть, а просто квадратиш
3 перед фотошопом мне же надо как-то преобразовать это чтоб была развёрстка? (я нуб полный, можно урок?)
4 я не знаю как сделать кисть, чтоб штамповала символы, тоже желательно видео, я даже не знаю что в поиске писать
Аноним 16/03/22 Срд 17:14:51 293826 605
5 я ебал, я не понимаю как в матрёшке выделить один меш чтоб с ним работать
Аноним 16/03/22 Срд 17:25:01 293828 606
>>293819
На ютубе у марвелос на офф канале бывают стримы можно подсмотреть как надо делать.
Аноним 16/03/22 Срд 17:25:02 293829 607
6 как сделать применения новых текстур без перезахода в блендер, т.е. в онлайне? т.е. они не перезагружаются, когда в фотошопе сохраняешь
Аноним 16/03/22 Срд 18:05:22 293830 608
2.webm 6879Кб, 1740x942, 00:00:17
1740x942
во как могу
Аноним 16/03/22 Срд 18:21:50 293831 609
Стикер 63Кб, 112x112
112x112
Аноним 16/03/22 Срд 18:36:18 293834 610
На какие кнопки подвинуть вещь к чтоб ориджин с 3д курсором слился?
Аноним 16/03/22 Срд 18:59:20 293835 611
>>293834
shift+s и там ориджин ту курсор чето
Аноним 16/03/22 Срд 20:21:21 293837 612
>>293823
> я криворукое мудило
Ты, сука, даже контекста не осознаёшь.
У тебя задача отредактировать меш. А ты в аутлайнере, в материале тыкаешься, поехавший…

>>293825
>чтоб была развёрстка? (я нуб полный, можно урок?)
окей, гугл, что такое развёртка, как делать развёртку в блендере?

>>293826
в какой матрёшке?

Аноним 16/03/22 Срд 23:21:06 293847 613
image.png 192Кб, 750x429
750x429
Как-то неудобно в геонодах без отношения parent/child. Если надо человечка с двигающимися ручками и ножками, приходится для каждой части вручную положение корректировать.
Аноним 17/03/22 Чтв 01:22:08 293850 614
изображение.png 427Кб, 1341x712
1341x712
Эх...
Аноним 17/03/22 Чтв 08:00:10 293851 615
>>293850
Напиши свой аддон и продавай. Будешь таким же богатым.
Аноним 17/03/22 Чтв 09:46:12 293852 616
2022-03-1709-31[...].mp4 8138Кб, 1680x1050, 00:00:51
1680x1050
>>293847
Для человечков кости, для костей тоже ноды планируют.
ГН не для человечков.


У тебя всё выглядит так, будто ты инстансишь не из правильной точки или оригин кривой.
Я делал так:
инстанс палок из 2х точек. Берём каждую 2ю (конечную) в отдельный массив, на них инстансим шары, реалайз, на точках шаров ещё шары.
Ну и дальше рандом.

Аноним 17/03/22 Чтв 13:43:49 293856 617
435345353.jpg 186Кб, 938x396
938x396
Я всё-таки разделил, а как заебенить это всё в один меш обратно?
Аноним 17/03/22 Чтв 14:00:41 293858 618
>>293856
ctrl+P почему-то работает криво, делает из верхнего меша подпапку,а не сливает.
Аноним 17/03/22 Чтв 14:21:39 293859 619
image.png 186Кб, 1202x780
1202x780
Кто шарит подскажите что не так?
Не могу вырезать блядскую ширинку уже пол часа из за того что точка не магнитится к крайней точке
Аноним 17/03/22 Чтв 16:32:56 293863 620
Допустим я хочу сделать локацию для игры, как мне нарисовать землю, песок всякий, стены пещер, просто стены домов как рисовать? Собираюсь это заставлять заимствованными ассетами со стоков, вы поймите.
Аноним 17/03/22 Чтв 16:50:38 293864 621
image.png 608Кб, 1411x754
1411x754
>>293852
Не обязательно для человечков с костями, а просто где объекты группируются как часть и целое, и эти отдельные части надо как-то трансформировать относительно целого.
Аноним 17/03/22 Чтв 17:23:33 293865 622
>>293864
А, ну конечно, а как ты хотел?
Ты же в сцене их руками сдвигаешь. Тут тоже надо, но нодами.
Как вариант, сделать скелет из рёбер, на каждую точку по индексу инстансить один из объектов (рука, нога) а вращение задавать вектором с этого же проволочного скелета.
Аноним 17/03/22 Чтв 17:41:44 293866 623
image.png 2345Кб, 1640x958
1640x958
Ну шо, хлопцi, как оно? Первая серьезная модель, без туторов по рефу, какого то там концепщика, впереди еще настройка сцены, композ, постобработка, делал долго, полигонов чуть больше чем дохера, могу теперь в галеру или рана?
Аноним 17/03/22 Чтв 17:53:10 293867 624
>>293866
Коротко о главном.
Ты молодец: моделирование.
Свет — говно: тусклый, резкий, чёрные тени.
Концептер — мудак: эта хуйня не работает, имеет противосмысленный унылый дизайн чисто ради формы.
Аноним 17/03/22 Чтв 18:02:03 293868 625
Аноним 17/03/22 Чтв 18:10:00 293869 626
>>293868
Возражения по сути есть?
При чём тут интервью?
Аноним 17/03/22 Чтв 18:16:55 293870 627
>>293867
Вот собсно и сам концептер https://www.artstation.com/yusufan
А про свет\тени и тд писал же что сцену еще допиливать, это так не выдержал и абы как сделал после того как маты растыкал, вот.
Аноним 17/03/22 Чтв 18:22:27 293872 628
image.png 374Кб, 1018x646
1018x646
image.png 393Кб, 1028x587
1028x587
>>293868
ну такой себе дизайн
Аноним 17/03/22 Чтв 18:29:54 293873 629
>>293870
Ага, ну приклад проебал ты.
Из-за толстой стенки колбы выглядит всё как плафон над лампой и теряет смысл. А смысл был в том, что типа лампы фокусируются в центр большой лампы и чототам накачивают.

Но практически 4 сфокусированных лампы должны быть внизу, нижний блок перенесён назад, сверху свобода прицела, а боковые лампы цветочком или нахуй или убрать в корпус, чтобы не разбить/шатать когда пушку просто кладёшь на стол и чтобы они в живот или спину не кололи, когда носишь на теле.

>>293872
да, такой себе, но хотя бы напоминающий реально рабочее оружие с одной стороны, а с другой не слишком насилующий полигонаж.
Аноним 17/03/22 Чтв 18:33:18 293874 630
50880526.png 440Кб, 969x567
969x567
Аноним 17/03/22 Чтв 18:33:39 293875 631
image.png 296Кб, 544x616
544x616
Где вот это меню искать в 3.0?
Аноним 17/03/22 Чтв 18:35:15 293876 632
>>293874
Ещё обратите внимание, что пушка работает только на силуэт сбоку.
В то время как игрок её будет видеть сзади-сбоку-сверху.
И сверху силуэт максимально унылый: палка + лампа.
Разве что цветочек виден сзади.
Аноним 17/03/22 Чтв 18:37:18 293877 633
>>293872
>ну такой себе дизайн
Вот они там в банжи дурачки пздц, да?
Аноним 17/03/22 Чтв 18:39:19 293878 634
image.png 37Кб, 342x448
342x448
Аноним 17/03/22 Чтв 18:40:05 293879 635
изображение.png 26Кб, 355x311
355x311
>>293868
Может он и бездарь, но дизайн охуеть сомнительный. И да, чисто на силуэт.

>>293875
Или там же или в новых версиях под значком оверлеев (единообразно со вьюпортом)
Аноним 17/03/22 Чтв 18:42:19 293880 636
>>293873
>>293874
> должны быть внизу
Должны, но они там где они есть, и тд, иди китайцу это расскажи
Аноним 17/03/22 Чтв 18:42:54 293881 637
>>293879
> дизайн сомнительный
Что это вообще значит? На рисунке норм дизайн.
Аноним 17/03/22 Чтв 18:44:32 293882 638
>>293877
Они бизнес делают.
А бизнес, это сделать дешевле то, что быдло схавает.
Быдло не понимает ни в оружии ни в эргономике, зато любит аниме-скины на АК в каэсочке.
Делать бессмертную классику? А зачем? Чтобы в неё долго играли и не покупали новое?
Аноним 17/03/22 Чтв 18:47:05 293883 639
>>293881
Да тут без меня уже расписали: целиться нельзя, на теле носить нельзя, держать неудобно, сломать легко.
Значит я сомневаюсь в ценности и практичности такого дизайна. Как чистая фантастика — красиво, конечно.
Аноним 17/03/22 Чтв 18:53:08 293885 640
>>293856
Выделяешь несколько, но так чтобы 1 деталь была активна она будет ярче подсвечена не оранжевым а желтым почти. И ctrl+j.
У новой конструкции пивоты будут на месте активной детали и имя тоже от нее.
Чтобы ее выбрать покликай на нужную пока не подсветится когжа уже все выделил даже.
Аноним 17/03/22 Чтв 18:53:29 293886 641
image.png 26Кб, 341x283
341x283
>>293883
Может с него целится нужно примерно как ЯО +- 5-10 км, ебнул шаровой молнией и в труху все, метром больше метром меньше, а стекла бронированые из вибраниума двойной очистки, и модель прототип, потестят на хохлах и потом допилят, и усеня дизайн, внезапно, работает, то что у тебя фантазии нету это еще ничего не озночает. Пикрил тоже например. Может его Крысо-бомж собирал в дурке из того что было а тыт ут пришел, как насить, как целитсо, ну простите, крысо бомжу нужно было из 2х телеков, банки шприцев и тостера сделать ебу что б разок бахнуть в коридор с санитарами. Так что без контекста можешь нахуй проити.
Аноним 17/03/22 Чтв 18:54:21 293887 642
>>293859
Внутрение линии не могут такие разрез делать, делай через Х точки.
Аноним 17/03/22 Чтв 18:55:50 293888 643
>>293882
Так тут про бизнес или про дизайн?
Аноним 17/03/22 Чтв 19:00:39 293889 644
>>293886
Может быть, но приплетание вибраниума и магии как правило — пробка для дизайнерских дырок.
На мегаразрушения не хватит энергии в аккуме.
А будь там портативный ядерный реактор за спину, может и поверилось бы.

>без контекста
Да, контекст важен. Но раз дизигнер его не дал, то и не придумал. Артстанция очень хорошо откликается на доп. инфу.

слишком много "может".

Самодельное? да, но требует мастерской, стекло сверлить, потом вакуумировать, детали токарить, прут гнуть аккуратненько…
Короче оно может показаться сделанным на коленке только человеку, ни разу не слесарившему.
Аноним 17/03/22 Чтв 19:01:19 293890 645
>>293888
Мы про дизайн, а олень выше приплетает бизнес как оправдание, мол бизнесу виднее какой дизайн ЛУЧШЕ.
Аноним 17/03/22 Чтв 19:05:51 293892 646
изображение.png 135Кб, 301x220
301x220
Я ещё присмотрелся к этой части.
Это ж, блядь, не просто оружейник, а комбо из ювелира-гинеколога. Я аж анекдот вспомнил.
Нуворишь в 90е заказал работнику поклеить обои, хорошо заплатил, а сам в отпуск. Вспоминает, что забыл от этой квартиры ключи дать. Приезжает — поклеено. Просто поклейщик оказался бывшим гинекологом и справился с работой через замочную скважину.

Аноним 17/03/22 Чтв 19:07:17 293893 647
изображение.png 758Кб, 1438x609
1438x609
Чекайте Ангелинку.
Аноним 17/03/22 Чтв 19:07:24 293894 648
>>293882
>Делать бессмертную классику?
Ты что ли ее делаешь?
Аноним 17/03/22 Чтв 19:08:01 293895 649
>>293893
>Ангелинку
Больше похожа на Олега
Аноним 17/03/22 Чтв 19:09:02 293896 650
>>293866
Это не пушка. Это сай фай фонарик с рентгеном и ультрафиолетом.
Аноним 17/03/22 Чтв 19:09:40 293897 651
>>293894
В одну каску она и не делается обычно.
Не в 3д. В 2д может быть ещё.
Аноним 17/03/22 Чтв 19:10:22 293898 652
>>293896
вот разве что, но тогда нужен рефлектор
Аноним 17/03/22 Чтв 19:11:54 293899 653
>>293895
Кек.
Я короч смотрю вроде девка (мелкая аватарка), что-то затирает за матан. Я такой нихерасе!
Смотрю поближе, а нет, трап.
Потом ещё раз такой случай был.
Девки не могут в матан походу.
Аноним 17/03/22 Чтв 19:13:03 293900 654
Хуя вы тут из-за лампочки-автомата срачи развели
Аноним 17/03/22 Чтв 19:17:47 293901 655
>>293900
Почему срач? Обсуждение дизайна.
Срач пытался начать этот >>293870
Аноним 17/03/22 Чтв 19:27:38 293902 656
>>293901
Ты совсем тю-тю? Я саму бимбу ламповую пушку запостил а концепт скинул что б сравнить можно было, где я срач пытался начать?
Аноним 17/03/22 Чтв 19:40:41 293903 657
image.png 82Кб, 225x225
225x225
Аноним 17/03/22 Чтв 19:52:36 293904 658
Анончик помоги найти гайд по материалу полигональных волос, плиз.
Аноним 17/03/22 Чтв 20:18:03 293906 659
>>293902
Сори, мимо ссылку дал, не ты, а вот он >>293868
Аноним 17/03/22 Чтв 20:19:33 293907 660
>>293903
Ага, эта трапуха, точно.
К слову, видосы хорошие и хорошо иллюстрированы анимацией.
Аноним 17/03/22 Чтв 21:36:19 293908 661
>>293903
Точно трап
селедка не осилит матан - пизда кормилица не позволит
Аноним 17/03/22 Чтв 22:13:02 293909 662
>>293908
Некоторые осиливают, но их прям очень мало.
Потому обращение в програмистской/матаноёбской среде «привет, парни» я даж не считаю оскорбительным. Там реально почти всегда мужики. А из женского пола больше половины заходит или за вниманием или молча послушать.
Аноним 17/03/22 Чтв 23:15:27 293910 663
изображение.png 247Кб, 529x428
529x428
бля…
Аноним 18/03/22 Птн 01:26:24 293911 664
Що лучше для анимации? Маяй или блендер? Куда лучще вкатится?
Аноним 18/03/22 Птн 11:30:44 293915 665
4.png 194Кб, 900x900
900x900
Кто нибудь в курсе почему marvelous лагает страшно?
Конфиг 32 гб оперативки, 2070 и проц райзен 7
Простенькая хуита лагает как я не знаю что
Аноним 18/03/22 Птн 11:46:04 293916 666
>>293911
Анимация это синема
Хотя на самом деле без разницы
Аноним 18/03/22 Птн 12:03:30 293918 667
>>293866
Черная пушка лежит на темно сером. Плохо видно. Сделай светлее эту рифленную кружками поверхность. В глубоких тенях плохо видно детали оружия.
А так норм лампочкомет. Если ещё и в полете светится, то в темных коридорах с боковыми проемами будет красиво смотрется игра теней. Типа как трассирующая пуля.
Аноним 18/03/22 Птн 12:33:16 293919 668
image.png 704Кб, 3440x1440
3440x1440
>>293915
И еще вопрос почему при анимации пальцы цепляют ткань
Аноним 18/03/22 Птн 14:20:59 293921 669
>>293911
персонажей и скелетная и если собираешься наниматься в ближайшие 2-3 года — майя.
эффекты на изи — синька
эффекты топчик — гудини
Аноним 18/03/22 Птн 14:51:31 293923 670
03.18.2022 b760[...].png 248Кб, 824x935
824x935
Эх как же хочется что бы в моей жизни появилась девочка которая будет смотреть на меня своим искренним взглядом, улыбаться мне по утрам и ложить мои руки на ее ляжки. Эх как же хочется...
Аноним 18/03/22 Птн 15:08:46 293924 671
>>293923
Где взял модельку? Бёдра божественные
Аноним 18/03/22 Птн 15:19:07 293925 672
03.15.2022 1849[...].png 999Кб, 1328x692
1328x692
03.18.2022 eb9a[...].png 3Кб, 177x90
177x90
>>293915
Потому что надо с умом подходить, сначала на 10-15 пд делать форму, а когда прорабатываешь детали фризить все части и работать над одной и ставить маленький пд.
дышу на своей старом двухядернике и мне заебись, правда штаны и топы делаю в разных проектах шоб не лагало
можешь гпушный рендер поставить, но там одежда пролагивает бывает
Аноним 18/03/22 Птн 15:52:19 293926 673
>>293925
Принято, спасибо
А ты не в курсе почему у чела палец цепляет джинсы и потом в аниации просто растягивает? как на этом скрине >>293919
Аноним 18/03/22 Птн 17:48:19 293927 674
>>293915
Не держи включеной симуляцию, и замораживай уже готовые шмотки Freeze.
Аноним 18/03/22 Птн 20:19:06 293928 675
>>292327
Не, ну охуенно, спору нет, но какого хуя у тебя в месте хвата правой руки ебучие ребра жесткости с прямыми сука углами?
Аноним 18/03/22 Птн 20:21:58 293929 676
>>292577
Сам подумай, нахрена тебе эти полигоны и что они делают, можно в обратном порядке.
Аноним 18/03/22 Птн 20:24:31 293930 677
>>292583
Зачем ты сделал струю воды частицами? Выглядит вырвиглазно, в чем проблема сделать анимированной моделью?
Аноним 18/03/22 Птн 20:27:50 293931 678
>>293928
>>293929
>>293930
Смотрите как отчаянно набирает кандидатов на покормиться, лол. Совсем оголодал бедолага.
Аноним 18/03/22 Птн 20:47:09 293932 679
>>293930
>>292583

Вот тут соглашусь, вода с крупными вокселями выглядит как наливание овсяной каши. То же с дымом, слишком дробно.

Попробовал автор сим — малаца. Но он тут лишний.

Переделать не призываю, а вот заебошить поверх вокселизацию и смус жёстенький — да. На воду. Лениво и исправит проблему. А дым делать по заветам геймдева. Трубки, на них шейдер. Можно курвами, у них готовая UV как раз вдоль и поперёк.
Аноним 19/03/22 Суб 05:55:45 293935 680
Спиратил аддон, меня теперь убьют?
Аноним 19/03/22 Суб 06:06:53 293936 681
03.19.2022 5986[...].png 302Кб, 562x695
562x695
image.png 381Кб, 585x1273
585x1273
>>293924
А мне бедра не нравятся, а вот линия талия-бедра топ. я еще поправил немного
>>293926
тысячу раз видел такой вопрос ни разу не видел что бы кто-то его решил. лучшее что ты можешь сделать поменять анимку
Аноним 19/03/22 Суб 08:27:26 293938 682
>>293932

>>293930
>>292583

> А дым делать по заветам геймдева. Трубки, на них шейдер. Можно курвами, у них готовая UV как раз вдоль и поперёк.
Подробнее
Аноним 19/03/22 Суб 10:08:04 293940 683
>>293936
Хватит распутных женщин постить.
Аноним 19/03/22 Суб 10:20:06 293942 684
>>293940
С ума сошел такое говорить
Аноним 19/03/22 Суб 10:57:27 293944 685
изображение.png 361Кб, 703x690
703x690
51202256.png 240Кб, 1418x482
1418x482
51191756.png 189Кб, 1261x446
1261x446
>>293938
Поподробнее долго рассказывать
Основная суть вот. U идёт вдоль трубы, V идёт вокруг.
Соответственно ты можешь колыхать точки кривой и анимировать дым сдвигая текстуру по UV
Аноним 19/03/22 Суб 11:58:39 293945 686
image.png 272Кб, 953x331
953x331
Сап, помогач, на композе я хочу ксилить тени, есть ао, добавил свечение, и деноис, как мне смешать это все, на пике верно? как можно регулировать цвет теней? Пойдет всунуть например кривые или колорамп между ао и микс ргб? Можно ли чемто регулировать смешивание через фактор?
Аноним 19/03/22 Суб 12:57:00 293947 687
>>293936
Вот это лягушачьи лапки)))
Аноним 19/03/22 Суб 13:02:07 293948 688
>>293944
Интересненько, добра, а где по больше про такое посмотреть/почитать? Лучше конечно почитать?
Аноним 19/03/22 Суб 14:05:57 293949 689
>>293948
Про сам дым несколькими подобными воронками рассказывали на GDC каком-то. Там правда основная фича была в записи анимации вершин в картинку (типа 100 вершин в каждые 100 пикселей как вектора в цвет). Ну и ещё про то, что учитывались перемещения сиги, то есть дым/текстура как бы оставалась в воздухе а не двигалась за сигой.

Про ковыряние с текстурными кординатами по идее есть Эриндейла, https://www.youtube.com/watch?v=8od3pGdiRG8

у трапухи этой https://www.youtube.com/watch?v=kfM-yu0iQBk
или в book of shaders.

Азы работы с математикой и масками по кординатам есть у меня
https://www.youtube.com/watch?v=U-6R5ExI0zE
https://www.youtube.com/watch?v=m5GSjNtnRcw
Аноним 19/03/22 Суб 14:07:26 293950 690
>>293936
> а вот линия талия-бедра топ
Да, я про неё.
На фотке конечно привлекательнее, хотя слишком толстые относительно худых голеней (ещё и в чёрном) конкретно в этой позе.
Аноним 19/03/22 Суб 16:01:45 293953 691
изображение.png 200Кб, 809x609
809x609
Как сделать в Geometry Nodes чтобы добавить Noise Texture и вертексы перемещались именно вдоль их нормалей
Аноним 19/03/22 Суб 16:05:13 293954 692
1647695111768.jpg 57Кб, 509x508
509x508
>>293944
Хм да это целый мануал.
Аноним 19/03/22 Суб 17:55:11 293956 693
изображение.png 315Кб, 1609x740
1609x740
>>293953
два раза в день делай вот это упражнение и будут перемещаться правильно
Аноним 19/03/22 Суб 17:56:56 293957 694
>>293956
Если не понятно, то взято направление нормали и вдоль него идёт оффсет, тупо нормаль множится на число от нойза.
Короч вершинка гоу брр вдоль синей палки
Аноним 19/03/22 Суб 18:19:46 293958 695
Аноним 19/03/22 Суб 19:38:58 293961 696
нюбню.jpg 83Кб, 825x689
825x689
>>293958
Сидишь такой весь аполитичный и стараешься не смотреть и не слушать ничего и тут внезапно.
Аноним 19/03/22 Суб 19:46:24 293962 697
Аноним 19/03/22 Суб 20:29:01 293966 698
Настройки X
Ответить в тред X
15000
Добавить файл/ctrl-v
Стикеры X
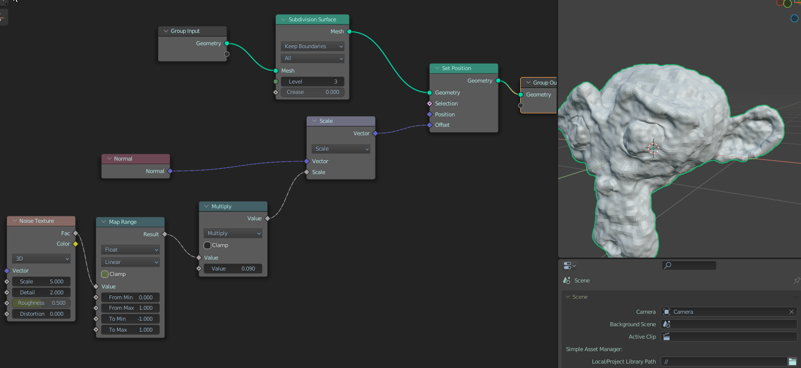
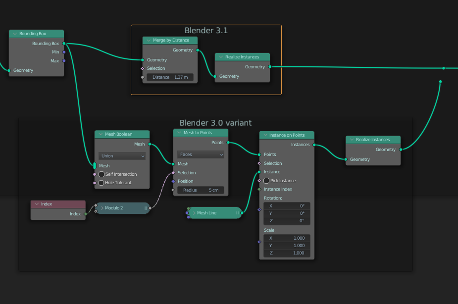
Избранное / Топ тредов